iPad용 Logic Pro 사용 설명서
- 환영합니다
-
- 편곡 소개
-
- 리전 소개
- 리전 선택하기
- 리전 오려두기, 복사 및 붙여넣기
- 리전 이동하기
- 리전 사이의 갭 제거하기
- 리전 재생 지연하기
- 리전 다듬기
- 리전 루프하기
- 리전 반복하기
- 리전 음소거하기
- 리전 분할 및 결합하기
- 리전 스트레치하기
- 노트 피치별로 MIDI 리전 분리하기
- 리전 바운스 후 대치하기
- 오디오 리전의 게인 변경하기
- iPad용 Logic Pro의 트랙 영역에서 오디오 리전 노멀라이즈하기
- 트랙 영역에서 리전 생성하기
- MIDI 리전을 Session Player 리전 또는 패턴 리전으로 변환하기
- iPad용 Logic Pro에서 MIDI 리전을 Session Player 리전으로 대치하기
- 리전 이름 변경하기
- 리전 색상 변경하기
- 리전 삭제하기
- 오디오 리전에 페이드 생성하기
- Stem Splitter로 보컬 및 악기 스템 추출하기
- 페이더를 사용하여 믹싱 기능에 접근하기
-
- 저작권 및 상표
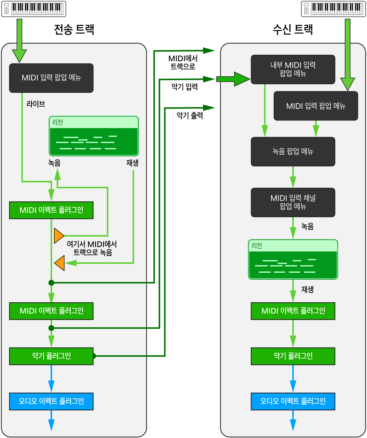
iPad용 Logic Pro에서 소프트웨어 악기 트랙으로 내부 MIDI 라우팅하기
내부 MIDI 입력 기능을 사용하여 프로젝트에서 하나의 소프트웨어 악기 트랙(송신 트랙)에서 그 외 다른 소프트웨어 악기 트랙(수신 트랙)으로 MIDI 이펙트 또는 소프트웨어 악기 플러그인의 MIDI 출력을 라우팅하고 녹음할 수 있습니다. 오디오 신호를 메인 출력으로 보내는 것 외에 내부적으로 한 트랙에서 다른 트랙으로 라우팅하기 위해 Aux 센드를 사용하는 것과 유사한 개념입니다. 그리고 Aux 센드와 유사하게 프리 페이더 또는 포스트 페이더와 같은 신호 흐름의 다른 지점에서 신호를 탭할 때 Logic Pro의 내부 MIDI 라우팅을 통해 소프트웨어 악기 트랙의 MIDI 신호 경로를 따라 다른 지점에서 MIDI 신호를 탭할 수 있습니다. 이러한 지점을 MIDI에서 트랙으로, 악기 입력 및 악기 출력이라고 합니다.
수신 트랙에서 내부 MIDI 입력 소스를 선택하면 트랙 인스펙터에 녹음 팝업 메뉴가 나타납니다. 이 메뉴를 사용하면 내부 MIDI 입력 신호만 수신하거나 해당 트랙의 MIDI 입력 신호도 받을지 여부를 선택할 수 있습니다.

MIDI에서 트랙으로
트랙 인스펙터에서 ‘내부 MIDI 입력’ 팝업 메뉴의 ‘MIDI에서 트랙으로’ 하위 메뉴는 해당 트랙의 MIDI 이펙트 슬롯에서 ‘여기서 MIDI에서 트랙으로 녹음’을 사용하는 프로젝트의 트랙을 나열합니다. 송신 트랙의 MIDI 이펙트 플러그인 출력(‘여기서 MIDI에서 트랙으로 녹음’으로 표시됨)을 모든 소프트웨어 악기 트랙에 녹음할 수 있으며, 이렇게 하려면 수신 트랙의 ‘내부 MIDI 입력’ 팝업 메뉴에서 이 옵션을 선택하면 됩니다.
팁: MIDI 이펙트 플러그인이 로드된 트랙으로 라우팅되는 동안 MIDI 키보드를 재생하고, 처리된 MIDI 신호를 다른 소프트웨어 악기 트랙으로 녹음합니다.
악기 입력
트랙 인스펙터에서 ‘내부 MIDI 입력’ 팝업 메뉴의 ‘악기 입력’ 하위 메뉴는 소프트웨어 악기 플러그인이 로드된 모든 소프트웨어 악기 트랙을 나열합니다. 이 신호는 송신 트랙의 마지막 MIDI 이펙트 플러그인의 출력을 나타내며, 이는 MIDI 신호 경로를 따라 해당 기기 플러그인의 입력과 동일한 지점입니다.
팁: MIDI 이펙트 플러그인이 로드된 송신 트랙의 MIDI 리전을 다시 재생하고, 처리된 MIDI 신호를 수신 트랙으로 녹음합니다.
악기 출력
트랙 인스펙터에서 ‘내부 MIDI 입력’ 팝업 메뉴의 ‘악기 출력’ 하위 메뉴는 MIDI 이벤트를 보낼 수 있는 소프트웨어 악기 플러그인이 로드된 모든 소프트웨어 악기 트랙을 나열합니다. 수신 트랙의 악기 출력 메뉴에서 해당 항목을 선택하여 이러한 플러그인의 MIDI 출력을 프로젝트의 다른 소프트웨어 악기 트랙으로 라우팅할 수 있습니다.
팁: 악기 플러그인이 전용 MIDI 채널에서 여러 개의 MIDI 신호를 보낼 수 있는 경우, 여러 개의 수신 트랙에서 해당 송신 트랙을 선택하고 각 트랙을 전용 MIDI 입력 채널로 설정한 후 한 번의 패스로 해당 MIDI 멀티트랙 신호를 녹음할 수 있습니다.

모든 소프트웨어 악기 트랙에 MIDI 이펙트 플러그인의 MIDI 출력 녹음하기
출력(송신) 기기로 사용할 소프트웨어 악기 트랙에 있는 해당 MIDI 플러그인 팝업 메뉴에서 ‘여기서 MIDI에서 트랙으로 녹음’을 선택합니다.
이제 트랙이 모든 소프트웨어 악기 트랙의 트랙 인스펙터 요소인 ‘내부 MIDI 입력’ 팝업 메뉴의 ‘MIDI에서 트랙으로’ 하위 메뉴에 나열됩니다.
해당 MIDI 신호를 수신할 소프트웨어 악기 트랙을 선택하십시오.
트랙 인스펙터에서 내부 MIDI 입력 팝업 메뉴를 탭한 다음 ‘MIDI에서 트랙’ 하위 메뉴에서 송신 트랙을 선택합니다.
송신 트랙은 트랙 번호와 트랙 이름으로 나열됩니다.
트랙 인스펙터에서 녹음 팝업 메뉴를 탭하고 내부 MIDI 입력 신호만 수신하거나 내부 MIDI 입력 신호 및 MIDI 입력 신호를 모두 수신할지 여부를 선택할 수 있습니다.
다음 중 하나를 수행하십시오.
수신 트랙에서 입력 모니터링 버튼을 탭한 다음 송신 트랙을 재생하여 수신 신호를 모니터링합니다.
수신 트랙에서 녹음 활성화 버튼
을 탭한 다음 송신 트랙에서 신호를 녹음하기 시작합니다.
MIDI 이펙트 플러그인으로 기존의 MIDI 리전을 다른 소프트웨어 악기 트랙에 녹음하기
소프트웨어 악기 트랙에 존재하는 MIDI 리전(해당 트랙에 적용된 MIDI 이펙트 플러그인의 모든 처리 포함)을 프로젝트의 다른 소프트웨어 악기 트랙에 녹음할 수 있습니다.
출력(송신) 트랙의 기능을 하는 트랙의 첫 번째 리전 앞에 재생헤드를 배치합니다.
리전을 녹음할 입력(수신) 트랙의 기능을 하는 소프트웨어 악기 트랙을 선택합니다.
수신 트랙의 트랙 인스펙터에서 내부 MIDI 입력 팝업 메뉴를 탭한 다음, 악기 입력 하위 메뉴에서 송신 트랙을 선택합니다.
송신 트랙은 트랙 번호, 트랙 이름 및 해당 트랙의 악기 플러그인 이름으로 나열됩니다.
트랙 인스펙터에서 녹음 팝업 메뉴를 탭하고 내부 MIDI 입력 신호만 수신하거나 내부 MIDI 입력 신호 및 MIDI 입력 신호를 모두 수신할지 여부를 선택할 수 있습니다.
다음 중 하나를 수행하십시오.
수신 트랙에서 입력 모니터링 버튼을 탭한 다음 송신 트랙을 재생하여 수신 신호를 모니터링합니다.
수신 트랙에서 녹음 활성화 버튼
을 탭한 다음 송신 트랙에서 신호를 녹음하기 시작합니다.
소프트웨어 악기 트랙에 악기 플러그인의 MIDI 출력 녹음하기
출력(송신) 트랙으로 기능하는 소프트웨어 악기 트랙에서 MIDI 이벤트를 보낼 수 있는 소프트웨어 악기 플러그인을 추가합니다.
송신 트랙에서 MIDI 신호를 녹음할 소프트웨어 악기 트랙을 선택합니다.
트랙 인스펙터에서 내부 MIDI 입력 팝업 메뉴를 탭한 다음, 악기 출력 하위 메뉴에서 송신 트랙을 선택합니다.
송신 트랙은 트랙 번호, 트랙 이름 및 해당 트랙의 악기 플러그인 이름으로 나열됩니다.
트랙 인스펙터에서 녹음 팝업 메뉴를 탭하고 내부 MIDI 입력 신호만 수신하거나 내부 MIDI 입력 신호 및 MIDI 입력 신호를 모두 수신할지 여부를 선택할 수 있습니다.
다음 중 하나를 수행하십시오.
수신 트랙에서 입력 모니터링 버튼을 탭한 다음 송신 트랙을 재생하여 수신 신호를 모니터링합니다.
수신 트랙에서 녹음 활성화 버튼을 탭한 다음 송신 트랙에서 신호를 녹음하기 시작합니다.
멀티트랙 악기 플러그인의 MIDI 출력을 여러 소프트웨어 악기 트랙에 녹음하기
출력(송신) 트랙으로 기능하는 소프트웨어 악기 트랙에서 멀티트랙 악기 플러그인을 추가합니다.
이제 송신 트랙이 모든 소프트웨어 악기 트랙의 트랙 인스펙터 요소인 ‘내부 MIDI 입력’ 팝업 메뉴의 ‘악기 출력’ 하위 메뉴에 나열됩니다. 해당 항목은 트랙 번호와 트랙 이름, 이어서 악기 플러그인 이름이 표시되며 나열됩니다.
수신 트랙의 기능을 하는 여러 소프트웨어 악기 트랙을 생성하여 멀티트랙 악기 플러그인의 개별 MIDI 출력을 녹음합니다.
각 수신 트랙의 트랙 인스펙터에 있는 내부 MIDI 입력 팝업 메뉴에서 송신 트랙을 선택합니다.
각 수신 트랙의 트랙 인스펙터에 있는 MIDI 입력 채널 팝업 메뉴에서 해당 트랙으로 라우팅할 MIDI 채널을 선택합니다.
트랙 인스펙터에서 녹음 팝업 메뉴를 탭하고 내부 MIDI 입력 신호만 수신하거나 내부 MIDI 입력 신호 및 MIDI 입력 신호를 모두 수신할지 여부를 선택할 수 있습니다.
다음 중 하나를 수행하십시오.
각 수신 트랙에서 입력 모니터링 버튼을 탭한 다음 송신 트랙을 재생하여 수신 신호를 모니터링합니다.
각 수신 트랙에서 녹음 활성화 버튼을 탭한 다음 송신 트랙의 신호를 녹음하기 시작합니다.