Logic Pro User Guide for iPad
- Willkommen
-
- Was ist Logic Pro?
- Arbeitsbereiche
- Mit der Menüleiste arbeiten
- Mit Funktionstasten arbeiten
- Mit numerischen Werten arbeiten
- Bearbeitungen in Logic Pro für iPad widerrufen und wiederholen
-
- Spuren – Einführung
- Spuren erstellen
- Spuren per Drag & Drop erstellen
- Standardregionstyp für eine Software-Instrument-Spur auswählen
- Spuren auswählen
- Spuren duplizieren
- Spuren neu anordnen
- Spuren umbenennen
- Spursymbole ändern
- Spurfarben ändern
- Stimmgerät in einer Audiospur verwenden
- Ausgabespur im Bereich „Spuren“ anzeigen
- Spuren löschen
- Spurparameter bearbeiten
- Hilfe und Unterstützung
-
- Aufnehmen – Einführung
-
- Vorbereitungen vor dem Aufnehmen von Software-Instrumenten
- Software-Instrumente aufnehmen
- Zusätzliche Takes für Software-Instrumente aufnehmen
- Mehrere Software-Instrument-Spuren aufnehmen
- Mehrere MIDI-Geräte in mehreren Spuren aufnehmen
- Software-Instrumente und Audiomaterial gleichzeitig aufnehmen
- Software-Instrument-Aufnahmen zusammenführen
- Software-Instrument-Aufnahmen punktuell löschen
- Software-Instrument-Aufnahmen ersetzen
- MIDI auf Software-Instrument-Spuren intern routen
- Mit dem Modus „Low Latency Monitoring“ aufnehmen
- Metronom verwenden
- Einzählfunktion verwenden
-
- Arrangieren – Einführung
-
- Regionen – Einführung
- Regionen auswählen
- Regionen ausschneiden, kopieren und einsetzen
- Regionen bewegen
- Lücken zwischen Regionen entfernen
- Wiedergabe einer Region verzögern
- Regionen trimmen
- Regionen loopen
- Regionen wiederholen
- Regionen stummschalten
- Regionen teilen und verbinden
- Regionen dehnen
- MIDI-Region nach Tonhöhe auftrennen
- Regionen an gleicher Stelle bouncen
- Pegel von Audioregionen ändern
- Audioregionen im Bereich „Spuren“ in Logic Pro für iPad normalisieren
- Regionen im Bereich „Spuren“ erstellen
- MIDI-Region in eine Session Player-Region oder Pattern-Region konvertieren
- MIDI-Region durch eine Session Player-Region in Logic Pro für iPad ersetzen
- Region umbenennen
- Farbe von Regionen ändern
- Regionen löschen
-
- Akkorde – Einführung
- Akkorde hinzufügen und löschen
- Akkorde auswählen
- Akkorde ausschneiden, kopieren und einsetzen
- Akkorde bewegen und skalieren
- Akkorde in der Akkordspur loopen
- Akkorde in der Akkordspur einfärben
- Akkorde bearbeiten
- Mit Akkordgruppen arbeiten
- Akkordprogressionen verwenden
- Akkordrhythmus ändern
- Auswählen, welchen Akkorden eine Session Player-Region folgt
- Tonart eines Akkordbereichs analysieren
- Akkord-ID zum Analysieren der Akkorde in einer Audio- oder MIDI-Region verwenden
- Fades in Audioregionen erstellen
- Gesangs- und Instrumental-Stems mit der Stem-Aufteilung extrahieren
- Auf Funktionen zum Mischen mit dem Fader zugreifen
-
- Live Loops – Einführung
- Live Loops-Zellen starten und stoppen
- Mit Live Loops-Zellen arbeiten
- Loop-Einstellungen für Zellen ändern
- Interaktion zwischen dem Live Loops-Raster und dem Bereich „Spuren“
- Zellen bearbeiten
- Szenen bearbeiten
- Mit dem Zelleneditor arbeiten
- Zellen bouncen
- Live Loops-Performance aufnehmen
-
- Einführung in das Bearbeiten von Regionen und Zellen
-
-
- Pianorolleneditor – Übersicht
- Noten auswählen
- Noten hinzufügen
- Noten löschen
- Noten stummschalten
- Noten trimmen
- Noten bewegen
- Noten kopieren
- Überlappungen kürzen
- Legato erzwingen
- Notenposition sperren
- Noten transponieren
- Velocity von Noten ändern
- Release-Velocity ändern
- MIDI-Kanal ändern
- Artikulations-IDs festlegen
- Zeitpositionen quantisieren
- Tonhöhe quantisieren
- Live Loops im Zelleneditor bearbeiten
-
- Session Players – Einführung
- Der Session Player-Editor
- Session Player-Stil auswählen
- Akkorde und Session Player
- Session Player-Presets auswählen
- Session Player-Performance erneut generieren
- Dem Rhythmus von Akkorden und anderen Spuren folgen
- Session Player-Regionen in MIDI- oder Pattern-Regionen umwandeln
-
- Step Sequencer – Einführung
- Step Sequencer mit Drum Machine Designer verwenden
- Akkorde und Tonhöhe in Step Sequencer
- Step Sequencer-Patterns-Live-Aufnahmen erstellen
- Step-Aufnahme von Step Sequencer-Patterns
- Patterns laden und sichern
- Pattern-Wiedergabe modifizieren
- Schritte bearbeiten
- Zeilen bearbeiten
- Pattern-, Zeilen- und Schritteinstellungen für den Step Sequencer im Informationsfenster bearbeiten
- Step Sequencer anpassen
-
- Mischen – Einführung
-
- Channel-Strip-Typen
- Channel-Strip-Steuerelemente
- Spitzenpegelanzeige und Signalübersteuerung
- Channel-Strip-Lautstärke einstellen
- Eingang-Formats für Channel-Strips festlegen
- Ausgang für einen Channel-Strip festlegen
- Pan-Position für Channel-Strips festlegen
- Channel-Strips stumm- oder soloschalten
- Channel-Strips neu anordnen
- Patch in einem Channel-Strip per Drag & Drop ersetzen
- Mit Plug-ins im Mixer arbeiten
- Plug-ins im Mixer suchen
-
-
- Einführung in „MIDI lernen“
- Zuweisung mit „MIDI lernen“ erstellen
- „MIDI lernen“-Zuweisung löschen
-
- Effekt-Plug-ins – Übersicht
-
- Instrument-Plug-ins – Übersicht
-
- ES2 – Übersicht
-
- Modulation – Übersicht
- Mod Pads verwenden
-
- Vector-Hüllkurve – Übersicht
- Vector-Hüllkurvenpunkte verwenden
- Solo- und Sustain-Punkte der Vector-Hüllkurve verwenden
- Zeiten für die Vector-Hüllkurve festlegen
- Steuerungen des Vector-Hüllkurven-XY-Pads
- Menü „Vector Envelope Actions“
- Loop-Steuerungen der Vector-Hüllkurve
- Kurvenformen für die Übergangspunkte der Vector-Hüllkurve
- Verhalten der Release-Phase der Vector-Hüllkurve
- Zeitskalierung für die Vector-Hüllkurve verwenden
- Referenz der Modulationsquellen
- Referenz der „Via“-Modulationsquellen
- Makro-Steuerungen verwenden
-
- Sample Alchemy – Übersicht
- Benutzeroberfläche – Übersicht
- Quellenmaterial hinzufügen
- Preset sichern
- Bearbeitungsmodus
- Wiedergabemodi
- Source-Übersicht
- Synthesemodi (Synthesis modes)
- Granular-Steuerungen
- Additiveffekte
- Additiveffekt-Steuerungen
- Spektraleffekt
- Spektraleffekt-Steuerungen
- Modul „Filter“
- Tiefpass-, Bandpass- und Hochpassfilter
- Filter „Comb PM“
- Filter „Downsampler“
- Filter „FM“
- Hüllkurvengeneratoren
- Mod Matrix
- Modulationsrouting
- Modus „Motion“
- Modus „Trim“
- Menü „More“
- Sampler
- Studio Piano
- Urheberrechte und Marken
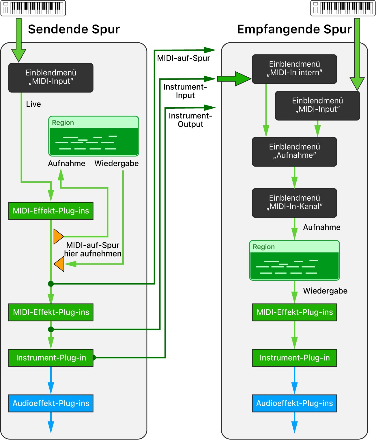
MIDI auf Software-Instrument-Spuren in Logic Pro für iPad intern routen
Mit der Funktion „MIDI-In intern“ kannst du den MIDI-Ausgang von MIDI-Effekt-Plug-ins oder Software-Instrument-Plug-ins auf einer Software-Instrument-Spur (sendende Spur) auf eine beliebige Software-Instrument-Spur (empfangende Spur) in deinem Projekt routen oder aufnehmen. Dieses Konzept ähnelt der Verwendung von Aux-Sends, bei denen Audiosignale nicht nur von einer Spur an den Hauptausgang gesendet, sondern auch intern auf eine beliebige Empfängerspur geroutet werden. Ähnlich wie beim Verwenden von Aux-Sends, durch die du das Signal an verschiedenen Punkten im Signalfluss abgreifen kannst (z. B. bei den Pre-Fader- oder Post-Fader-Sends), ermöglicht dir das interne MIDI-Routing in Logic Pro, das MIDI-Signal an verschiedenen Punkten im MIDI-Signalweg einer Software-Instrument-Spur abzugreifen. Diese Punkte werden als „MIDI auf Spur“, „Instrument-Eingang“ und „Instrument-Ausgang“ bezeichnet.
Sobald du eine „MIDI-In intern“-Quelle in der empfangenden Spur auswählst, wird im Informationsfenster „Spur“ das Einblendmenü „Aufnehmen“ angezeigt. In diesem Menü kannst du auswählen, ob du nur das „MIDI-In intern“-Signal oder auch das MIDI-Eingabesignal in dieser Spur empfangen möchtest.

MIDI auf Spur
Das Untermenü „MIDI auf Spur“ des Einblendmenüs „MIDI-In intern“ im Informationsfenster „Spur“ listet die Spuren in deinem Projekt auf, die „Hier MIDI auf Spur aufnehmen“ in den zugehörigen MIDI-Effekt-Slots verwenden. Du kannst den Ausgang des MIDI-Effekt-Plug-ins der sendenden Spur (mit der Markierung Hier MIDI in Spur aufnehmen) in jeder beliebigen Software-Instrument-Spur aufnehmen, indem du diese Option im Einblendmenü „MIDI-In intern“ der entsprechenden Spur auswählst.
Tipp: Spiele dein MIDI-Keyboard, das auf eine Spur mit geladenen MIDI-Effekt-Plug-ins geroutet ist, um das verarbeitete MIDI-Signal auf jeder beliebigen Software-Instrument-Spur aufzunehmen.
Instrument-Eingang
Das Untermenü „Instrument-Eingang“ des internen Einblendmenüs „MIDI-In intern“ im Informationsfenster „Spur“ listet alle Software Instrument-Spuren auf, in die ein Software Instrument-Plug-in geladen werden kann. Dieses Signal entspricht dem Ausgabesignal des letzten MIDI-Effekt-Plug-ins der sendenden Spur. Das ist derselbe Punkt des MIDI-Signalwegs wie der Eingang ihres Instrument-Plug-ins.
Tipp: Spiele die MIDI-Regionen der sendenden Spur mit geladenen MIDI-Effekt-Plug-ins ab, um das verarbeitete MIDI-Signal auf jeder beliebigen Software-Instrument-Spur aufzunehmen.
Instrument-Ausgang
Das Untermenü „Instrument-Eingang“ des Einblendmenüs „MIDI-In intern“ im Informationsfenster „Spur“ listet alle Software Instrument-Spuren auf, in denen ein Software-Instrument-Plug-in geladen ist, das MIDI-Events senden kann. Du kannst den MIDI-Ausgang eines solchen Plug-ins auf jede Software-Instrument-Spur in deinem Projekt routen, indem du ihn im Menü „Instrument-Ausgang“ der empfangenden Spur auswählst.
Tipp: Wenn ein Instrument-Plug-in mehrere MIDI-Signale an dedizierte MIDI-Kanäle senden kann, dann kannst du diese sendende Spur im Einblendmenü „MIDI-In intern“ mehrerer Empfängerspuren auswählen, einen dedizierten MIDI-In-Kanal für jede dieser Spuren auswählen und so das mehrspurige MIDI-Signal in einem Durchgang aufnehmen.

MIDI-Ausgang eines MIDI-Effekt-Plug-ins auf beliebigen Software-Instrument-Spuren aufnehmen
Wähle in der Software-Instrument-Spur, die du als Ausgangsgerät (sendende Spur) verwenden willst, „Hier MIDI in Spur aufnehmen“ im Einblendmenü für MIDI-Effekt-Plug-ins aus.
Die Spur wird jetzt im Untermenü „MIDI auf Spur“ des Einblendmenüs „Internes MIDI In“ aufgelistet, einem Element des Informationsfensters „Spur“ auf allen Software-Instrument-Spuren.
Wähle die Software-Instrument-Spur aus, die das entsprechende MIDI-Signal empfangen soll.
Tippe im Informationsfenster „Spur“ auf das Einblendmenü „Internes MIDI In“ und wähle dann die sendende Spur im Untermenü „MIDI auf Spur“ aus.
Die sendende Spur wird mit ihrer Spurnummer und ihrem Spurnamen aufgeführt.
Tippe im Informationsfenster „Spur“ auf das Einblendmenü „Aufnehmen“ und wähle aus, ob du nur das „MIDI-In intern“-Signal oder ob du das „MIDI-In intern“- und das MIDI-Eingabesignal empfangen möchtest.
Führe einen der folgenden Schritte aus:
Tippe auf die Taste „Eingangsmonitoring“ der Empfängerspur und spiele die sendende Spur ab, um das eingehende Signal zu hören.
Tippe auf die Taste „Aufnahme aktivieren“
der Empfängerspur und starte die Aufnahme des Signals der sendenden Spur.
Bestehende MIDI-Regionen mit MIDI-Effekt-Plug-ins auf einer anderen Software-Instrument-Spur aufnehmen
Du kannst bestehende MIDI-Regionen in Software-Instrument-Spuren (einschließlich aller Verarbeitungen durch aktive MIDI-Effekt-Plug-ins in dieser Spur) auf beliebige andere Software-Instrument-Spuren in deinem Projekt aufnehmen.
Bewege die Abspielposition vor die erste Region in der Spur, die als Ausgangsspur (sendende Spur) dient.
Wähle die Software-Instrument-Spur aus, die als Eingangsspur (Empfängerspur) dient und auf die du die Regionen aufnehmen möchtest.
Tippe im Informationsfenster „Spur“ auf das Einblendmenü „Internes MIDI In“ und wähle dann die sendende Spur aus dem Untermenü „MIDI auf Spur“ aus.
Die sendende Spur wird mit ihrer Spurnummer, ihrem Spurnamen und dem Namen des Instrument-Plug-ins in dieser Spur aufgeführt.
Tippe im Informationsfenster „Spur“ auf das Einblendmenü „Aufnehmen“ und wähle aus, ob du nur das „MIDI-In intern“-Signal oder ob du das „MIDI-In intern“- und das MIDI-Eingabesignal empfangen möchtest.
Führe einen der folgenden Schritte aus:
Tippe auf die Taste „Eingangsmonitoring“ der Empfängerspur und spiele die sendende Spur ab, um das eingehende Signal zu hören.
Tippe auf die Taste „Aufnahme aktivieren“
der Empfängerspur und starte die Aufnahme des Signals der sendenden Spur.
MIDI-Ausgang eines Instrument-Plug-ins auf beliebigen Software-Instrument-Spuren aufnehmen
Füge in der Software-Instrument-Spur, die als Ausgangsspur (sendende Spur) dienen soll, ein Software-Instrument-Plug-in hinzu, das MIDI-Events senden kann.
Wähle die Software-Instrument-Spur aus, auf der du das MIDI-Signal der sendenden Spur aufnehmen möchtest.
Tippe im Informationsfenster „Spur“ auf das Einblendmenü „Internes MIDI In“ und wähle dann die sendende Spur aus dem Untermenü „MIDI auf Spur“ aus.
Die sendende Spur wird mit ihrer Spurnummer, ihrem Spurnamen und dem Namen des Instrument-Plug-ins in dieser Spur aufgeführt.
Tippe im Informationsfenster „Spur“ auf das Einblendmenü „Aufnehmen“ und wähle aus, ob du nur das „MIDI-In intern“-Signal oder ob du das „MIDI-In intern“- und das MIDI-Eingabesignal empfangen möchtest.
Führe einen der folgenden Schritte aus:
Tippe auf die Taste „Eingangsmonitoring“ der Empfängerspur und spiele die sendende Spur ab, um das eingehende Signal zu hören.
Tippe auf die Taste „Aufnahme aktivieren“ der Empfängerspur und starte die Aufnahme des Signals der sendenden Spur.
MIDI-Ausgang eines Instrument-Plug-ins mit mehreren Ausgängen auf beliebigen Software-Instrument-Spuren aufnehmen
Füge in der Software-Instrument-Spur, die als Ausgangsspur (sendende Spur) dienen soll, ein Instrument-Plug-in mit mehreren Ausgängen hinzu.
Die Spur wird jetzt im Untermenü „Instrument-Ausgang“ des Einblendmenüs „Internes MIDI In“ aufgelistet, einem Element des Informationsfensters „Spur“ auf allen Software-Instrument-Spuren. Wenn sie bei nach Spurnummer und -name aufgelistet werden, gefolgt von Namen des Instrument Plug-ins.
Erstelle mehrere Software-Instrument-Spuren, die als Empfängerspuren dienen, um die einzelnen MIDI-Ausgänge des Instrument-Plug-ins mit mehreren Ausgängen aufzunehmen.
Wähle die sendende Spur im Einblendmenü „MIDI-In intern“ des Informationsfensters „Spuren“ in allen Empfängerspuren aus.
Wähle im Einblendmenü „MIDI-In-Kanal“ im Informationsfenster „Spur“ aller Empfängerspuren den MIDI-Kanal aus, der auf die jeweilige Spur geroutet werden soll.
Tippe im Informationsfenster „Spur“ auf das Einblendmenü „Aufnehmen“ und wähle aus, ob du nur das „MIDI-In intern“-Signal oder ob du das „MIDI-In intern“- und das MIDI-Eingabesignal empfangen möchtest.
Führe einen der folgenden Schritte aus:
Tippe auf die Taste „Eingangsmonitoring“ der Empfängerspur und spiele die sendende Spur ab, um das eingehende Signal zu hören.
Tippe auf die Taste „Aufnahme aktivieren“ der Empfängerspur und starte die Aufnahme des Signals der sendenden Spur.