Mac用Logic Proユーザガイド
- ようこそ
-
- アレンジの概要
-
- リージョンの概要
- リージョンを選択する
- リージョンの一部を選択する
- リージョンをカット、コピー、およびペーストする
- リージョンを移動する
- ギャップを追加する/取り除く
- リージョンの再生をディレイする
- リージョンをループさせる
- リージョンを繰り返す
- リージョンのサイズを変更する
- リージョンをミュートする/ソロにする
- リージョンをタイムストレッチする
- オーディオリージョンを逆方向にする
- リージョンを分割する
- MIDIリージョンをデミックスする
- リージョンを結合する
- トラック領域でリージョンを作成する
- トラック領域でオーディオリージョンのゲインを変更する
- トラック領域でオーディオリージョンをノーマライズする
- MIDIリージョンのエイリアスを作成する
- 繰り返しのMIDIリージョンをループに変換する
- リージョンの色を変更する
- Mac用Logic ProでMIDIリージョンをパターンリージョンに変換する
- Mac用Logic ProでMIDIリージョンをSession Playerリージョンで置き換える
- オーディオリージョンをサンプラー音源のサンプルに変換する
- リージョン名を変更する
- リージョンを削除する
- Stem Splitterを使ってボーカルや楽器のステムを抽出する
- グルーブテンプレートを作成する
-
- Smart Controlの概要
- マスターエフェクトのSmart Controlを表示する
- Smart Controlのレイアウトを選択する
- MIDIコントローラの自動割り当て
- スクリーンコントロールを自動的にマップする
- スクリーンコントロールをマップする
- マッピングパラメータを編集する
- パラメータマッピンググラフを使用する
- スクリーンコントロールのプラグインウインドウを開く
- スクリーンコントロールの名前を変更する
- アーティキュレーションIDを使ってアーティキュレーションを変更する
- ハードウェアコントロールをスクリーンコントロールにアサインする
- Smart Controlの編集内容と保存されている設定を比較する
- アルペジエータを使う
- スクリーンコントロールの動きを自動化する
-
- 概要
- ノートを追加する
- スコアエディタでオートメーションを使う
-
- 譜表スタイルの概要
- トラックに譜表スタイルを割り当てる
- 譜表スタイルウインドウ
- 譜表スタイルを作成する/複製する
- 譜表スタイルを編集する
- 譜表と声部を編集する/パラメータを割り当てる
- Mac用Logic Proの譜表スタイルウインドウで譜表または声部を追加する/削除する
- Mac用Logic Proの譜表スタイルウインドウで譜表または声部をコピーする
- プロジェクト間で譜表スタイルをコピーする
- 譜表スタイルを削除する
- 声部と譜表に音符を割り当てる
- 多声部のパートを別々の譜表に表示する
- スコア記号の割り当てを変更する
- 譜表をまたいで音符を連桁にする
- ドラム記譜用にマッピングされた譜表スタイルを使う
- 定義済みの譜表スタイル
- スコアを共有する
-
-
- キーコマンドの概要
- キーコマンドをブラウズする/読み込む/保存する
- キーコマンドを割り当てる
- キーコマンドをコピーする/プリントする
-
- グローバルコマンド
- グローバルコントロールサーフェスコマンド
- さまざまなウインドウ
- オーディオファイルを表示しているウインドウ
- メインウインドウのトラックとさまざまなエディタ
- さまざまなエディタ
- タイムルーラのある表示
- オートメーションのある表示
- メインウインドウのトラック
- Live Loopsグリッド
- ミキサー
- MIDIエンバイロメント
- ピアノロール
- スコアエディタ
- イベントエディタ
- ステップエディタ
- ステップシーケンサー
- プロジェクトオーディオ
- オーディオファイルエディタ
- スマートテンポエディタ
- ライブラリ
- Sampler
- Drum Machine Designer
- ステップインプットキーボード
- Smart Control
- ツールメニュー
- コントロールサーフェスのインストールウインドウ
- Touch Barのショートカット
-
-
- Studio Piano
- 用語集
- 著作権および商標
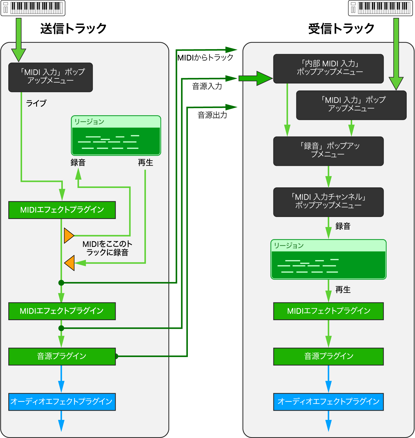
Mac用Logic ProでMIDIを内部でソフトウェア音源トラックにルーティングする
「内部MIDI入力」機能では、ソフトウェア音源トラック(送信側トラック)からのMIDIエフェクトプラグインまたはソフトウェア音源プラグインのMIDI出力を、プロジェクト内のほかのソフトウェア音源トラック(受信側トラック)にルーティングして録音することができます。これは、Auxセンドを使用してオーディオ信号をあるトラックから(メイン出力への送信に加えて)別のトラックに内部でルーティングするのと同様です。Auxセンドでは、プリフェーダーやポストフェーダーなど、シグナルフローのさまざまなポイントで信号をタップすることができますが、これと同様に、Logic Proの内部MIDIルーティングでは、ソフトウェア音源トラックのMIDI信号パスのさまざまなポイントでMIDI信号をタップすることができます。これらのポイントは「MIDIをトラックに」、「音源入力」、および「音源出力」と呼ばれます。
受信側トラックで内部MIDI入力ソースを選択すると、トラックインスペクタに「録音」ポップアップメニューが表示されます。このメニューでは、内部MIDI入力信号だけを受信するか、そのトラックのMIDI入力信号も受信するかを選択できます。

MIDIをトラックに
トラックインスペクタの「内部MIDI入力」ポップアップメニューの「MIDIをトラックに」サブメニューには、プロジェクト内のトラックのうち、MIDIエフェクトスロットに「MIDIをこのトラックに録音」を使用しているものが一覧表示されます。送信トラック(「MIDIをこのトラックに録音」としてマークされている)のMIDIエフェクトプラグインの出力は、受信トラックの「内部MIDI入力」ポップアップメニューでこのオプションを選択することにより、任意のソフトウェア音源トラックに録音することができます。
ヒント: MIDIエフェクトプラグインが読み込まれたトラックにルーティングされたMIDIキーボードを演奏し、処理されたMIDI信号をほかのソフトウェア音源トラックに録音します。
音源入力
トラックインスペクタの「内部MIDI入力」ポップアップメニューの「音源入力」サブメニューには、ソフトウェア音源プラグインが読み込まれているすべてのソフトウェア音源トラックが一覧表示されます。この信号は、送信側トラックの最後のMIDIエフェクトプラグインの出力を表します。これは、MIDI信号パス上でその音源プラグインの入力と同じポイントです。
ヒント: MIDIエフェクトプラグインが読み込まれた送信側トラックでMIDIリージョンを再生し、処理されたMIDI信号を受信側トラックに録音します。
音源出力
トラックインスペクタの「内部MIDI入力」ポップアップメニューの「音源出力」サブメニューには、MIDIイベントを送信できるソフトウェア音源プラグインが読み込まれているすべてのソフトウェア音源トラックが一覧表示されます。そのようなプラグインのMIDI出力は、プロジェクト内のほかのソフトウェア音源トラックにルーティングできます。受信トラックの「音源出力」メニューで選択してください。
ヒント: 音源プラグインが専用のMIDIチャンネルで複数のMIDI信号を送信できる場合、複数の受信側トラックにその送信側トラックを選択し、各トラックを専用のMIDI入力チャンネルに設定して、MIDIマルチトラック信号を1パスで録音することができます。

MIDIエフェクトプラグインのMIDI出力を任意のソフトウェア音源トラックに録音する
出力(送信側)デバイスとして使用したいソフトウェア音源トラックで、MIDIプラグインのポップアップメニューから「MIDIをこのトラックに録音」を選択します。
これで、トラックが「内部MIDI入力」ポップアップメニューの「MIDIをトラックに」サブメニューに表示されるようになりました(「内部MIDI入力」ポップアップメニューは、すべてのソフトウェア音源トラックのトラックインスペクタに含まれています)。
MIDI信号を受信したいソフトウェア音源トラックを選択します。
トラックインスペクタで「内部MIDI入力」ポップアップメニューをクリックしてから、「MIDIをトラックに」サブメニューから送信側トラックを選択します。
送信側トラックはトラック番号とトラック名でリストされます。
トラックインスペクタで「録音」ポップアップメニューをクリックし、内部MIDI入力信号のみを受信するか、内部MIDI入力信号とMIDI入力信号の両方を受信するかを選択します。
以下のいずれかの操作を行います:
受信トラックで「入力モニタリング」ボタンをクリックしてから、送信トラックを再生して、入力信号をモニタします。
受信トラックで「録音可能」ボタンをクリックし、送信トラックからの信号の録音を開始します。
MIDIエフェクトプラグインで既存のMIDIリージョンを別のソフトウェア音源トラックに録音する
ソフトウェア音源トラックに存在するMIDIリージョン(そのトラックに適用されたMIDIエフェクトプラグインのすべての処理を含む)を、プロジェクトのほかのソフトウェア音源トラックに録音することができます。
再生ヘッドを、出力(送信側)トラックとして機能するトラックの最初のリージョンの前に置きます。
リージョンを録音したい入力(受信側)トラックとして機能するソフトウェア音源トラックを選択します。
受信側トラックのトラックインスペクタで「内部MIDI入力」ポップアップメニューをクリックし、「音源入力」サブメニューから送信側トラックを選択します。
送信トラックはトラック番号、トラック名、およびそのトラックの音源プラグイン名でリストされます。
トラックインスペクタで「録音」ポップアップメニューをクリックし、内部MIDI入力信号のみを受信するか、内部MIDI入力信号とMIDI入力信号の両方を受信するかを選択します。
以下のいずれかの操作を行います:
受信トラックで「入力モニタリング」ボタンをクリックしてから、送信トラックを再生して、入力信号をモニタします。
受信トラックで「録音可能」ボタンをクリックし、送信トラックからの信号の録音を開始します。
音源プラグインのMIDI出力を任意のソフトウェア音源トラックに録音する
出力(送信側)トラックとして機能するソフトウェア音源トラックで、MIDIイベントを送信できるソフトウェア音源プラグインを追加します。
送信側トラックからのMIDI信号を録音したいソフトウェア音源トラックを選択します。
トラックインスペクタで「内部MIDI入力」ポップアップメニューをクリックし、「音源出力」サブメニューから送信側トラックを選択します。
送信トラックはトラック番号、トラック名、およびそのトラックの音源プラグイン名でリストされます。
トラックインスペクタで「録音」ポップアップメニューをクリックし、内部MIDI入力信号のみを受信するか、内部MIDI入力信号とMIDI入力信号の両方を受信するかを選択します。
以下のいずれかの操作を行います:
受信トラックで「入力モニタリング」ボタンをクリックしてから、送信トラックを再生して、入力信号をモニタします。
受信トラックで「録音可能」ボタンをクリックし、送信トラックからの信号の録音を開始します。
マルチトラック音源プラグインのMIDI出力を複数のソフトウェア音源トラックに録音する
出力(送信側)トラックとして機能するソフトウェア音源トラックで、マルチトラック音源プラグインを追加します。
これで、送信側トラックが「内部MIDI入力」ポップアップメニューの「音源出力」サブメニューに表示されるようになりました(「内部MIDI入力」ポップアップメニューは、すべてのソフトウェア音源トラックのトラックインスペクタに含まれています)。トラック番号、トラック名、および音源プラグイン名でリストされます。
マルチトラック音源プラグインの個別のMIDI出力を録音するために、受信側トラックとして機能する複数のソフトウェア音源トラックを作成します。
各受信側トラックのトラックインスペクタで、「内部MIDI入力」ポップアップメニューから送信側トラックを選択します。
各受信側トラックのトラックインスペクタにある「MIDI入力チャンネル」ポップアップメニューから、そのトラックにルーティングしたいMIDIチャンネルを選択します。
トラックインスペクタで「録音」ポップアップメニューをクリックし、内部MIDI入力信号のみを受信するか、内部MIDI入力信号とMIDI入力信号の両方を受信するかを選択します。
以下のいずれかの操作を行います:
各受信トラックで「入力モニタリング」ボタンをクリックしてから、送信トラックを再生して、入力信号をモニタします。
各受信トラックで「録音可能」ボタンをクリックし、送信トラックからの信号の録音を開始します。