Manual de uso de Logic Pro para iPad
- Te damos la bienvenida
-
- ¿Qué es Logic Pro?
- Áreas de trabajo
- Trabajar con la barra de menús
- Trabajar con botones de función
- Trabajar con valores numéricos
- Deshacer y rehacer cambios en Logic Pro for iPad
-
- Introducción a las pistas
- Crear pistas
- Crear pistas con arrastrar y soltar
- Seleccionar el tipo de pasaje por omisión para una pista de instrumento de software
- Seleccionar pistas
- Duplicar pistas
- Reordenar las pistas
- Cambiar el nombre de las pistas
- Cambiar los iconos de pista
- Cambiar los colores de las pistas
- Usar el afinador en pistas de audio
- Mostrar la pista de salida en el área de pistas
- Eliminar pistas
- Editar parámetros de pista
- Cómo obtener ayuda
-
- Introducción al explorador
- Buscar sonidos en el explorador
- Trabajar con samples en el explorador
- Gestionar preajustes de módulo en el explorador
- Gestionar los patrones y plantillas del secuenciador de pasos en el explorador
- Añade tus propias carpetas de samples al explorador
- Descargar paquetes de sonidos adicionales
-
- Introducción a las superficies de interpretación
- Utilizar los controles laterales con las superficies de interpretación
- Usar la superficie de interpretación Teclado
- Usar la superficie de interpretación “Pads de percusión”
- Usar la superficie de interpretación Diapasón
- Usar la superficie de interpretación “Tiras de acordes”
- Usar la superficie de interpretación “Tiras de guitarra”
-
- Introducción a la grabación
-
- Antes de grabar instrumentos de software
- Grabar instrumentos de software
- Grabar tomas adicionales de instrumentos de software
- Grabar en varias pistas de instrumentos de software
- Grabar varios dispositivos MIDI en diversas pistas
- Grabar audio e instrumentos de software simultáneamente
- Fusionar grabaciones de instrumentos de software
- Borrar espacios en blanco en las grabaciones de instrumentos de software
- Reemplazar grabaciones de instrumentos de software
- Direccionar MIDI internamente a pistas de instrumento de software
- Grabar con el modo de monitorización de baja latencia
- Utilizar el metrónomo
- Utilizar el compás de entrada
-
- Introducción a los arreglos
-
- Introducción a los pasajes
- Seleccionar pasajes
- Cortar, copiar y pegar pasajes
- Trasladar pasajes
- Eliminar vacíos entre pasajes
- Retardar la reproducción de pasajes
- Acortar pasajes
- Reproducir pasajes en loop
- Repetir pasajes
- Silenciar pasajes
- Dividir y unir pasajes
- Expandir/comprimir pasajes
- Separar un pasaje MIDI por tono de nota
- Bounce de pasajes in situ
- Cambiar la ganancia de pasajes de audio
- Normalizar los pasajes de audio en el área de pistas en Logic Pro for iPad
- Crear pasajes en el área de pistas
- Convertir un pasaje MIDI en un pasaje de Session Player o en un pasaje de patrón
- Reemplazar un pasaje MIDI por un pasaje Session Player en Logic Pro for iPad
- Renombrar pasajes
- Cambiar el color de los pasajes
- Eliminar pasajes
-
- Introducción a los acordes
- Añadir y eliminar acordes
- Seleccionar acordes
- Cortar, copiar y pegar acordes
- Trasladar y redimensionar acordes
- Reproducir acordes en bucle en la pista de acordes
- Colorear acordes en la pista de acordes
- Editar acordes
- Trabajar con grupos de acordes
- Usar progresiones de acordes
- Cambiar el ritmo del acorde
- Seleccionar qué acordes sigue un pasaje de Session Player
- Analizar la armadura de un intervalo de acordes
- Utilizar el ID de acorde para analizar los acordes de un pasaje de audio o MIDI
- Crear fundidos en los pasajes de audio
- Extraer los stems de las partes vocales e instrumentales con “Divisor de stems”
- Acceder a las funciones de mezcla con el fader
-
- Introducción a Live Loops
- Iniciar y detener celdas de Live Loops
- Trabajar con celdas de Live Loops
- Cambiar ajustes de loop para celdas
- Cómo interactúan la parrilla de Live Loops y el área de pistas
- Editar celdas
- Editar escenas
- Trabajar en el editor de celdas
- Bounce de celdas
- Grabar una interpretación de Live Loops
-
- Introducción a la edición de pasajes y celdas
-
-
- Introducción al editor de teclado
- Seleccionar notas
- Añadir notas
- Eliminar notas
- Silenciar notas
- Acortar notas
- Desplazar notas
- Copiar notas
- Acortar superposiciones
- Forzar legato
- Bloquear la posición de nota
- Transponer notas
- Cambiar la velocidad de nota
- Cambiar la velocidad de liberación
- Cambiar el canal MIDI
- Configurar los ID de articulación
- Cuantizar la temporización
- Cuantizar tono
- Editar Live Loops en el editor de celdas
-
- Introducción a los Session Players
- El editor de Session Player
- Seleccionar un estilo de Session Player
- Acordes y Session Players
- Seleccionar los preajustes de Session Player
- Regenerar una interpretación de Session Player
- Seguir el ritmo de los acordes y de otras pistas
- Convertir pasajes de Session Player en pasajes de patrón o MIDI
-
- Introducción al secuenciador de pasos
- Utilizar el secuenciador de pasos con Drum Machine Designer
- Acordes y tono en el secuenciador de pasos
- Grabar patrones del secuenciador de pasos en directo
- Grabar por pasos patrones del secuenciador de pasos
- Cargar y guardar patrones
- Modificar la reproducción del patrón
- Editar pasos
- Editar filas
- Editar ajustes de patrón, fila y paso del secuenciador de pasos en el inspector
- Personalizar el secuenciador de pasos
-
- Introducción a las mezclas
-
- Tipos de canal
- controles de canal
- Visualización del nivel de pico y saturación
- Ajustar el volumen del canal
- Ajustar el formato de entrada del canal
- Ajustar la salida para un canal
- Ajustar la posición panorámica de los canales
- Silenciar y aislar canales
- Reordenar los canales
- Reemplazar un patch en un canal con la función de arrastrar y soltar
- Trabajar con módulos en el mezclador
- Buscar módulos en el mezclador
-
- Introducción a la automatización
- Mostrar la automatización
- Escribir automatización en tiempo real
- Utilizar la automatización con grupos del mezclador
- Automatización de celdas en Live Loops
- Deshacer, desactivar o eliminar automatizaciones
- Reproducir la automatización
- Crear automatización con el secuenciador de pasos
-
-
- Introducción a “Recordar MIDI”
- Crear una asignación con “Recordar MIDI”
- Eliminar una asignación de “Recordar MIDI”
-
- Introducción a la edición de asignaciones en “Recordar MIDI”
- Configurar una asignación de “Recordar MIDI” como fija o resaltada
- Editar los ajustes de control MIDI con “Recordar MIDI”
-
- Introducción a la edición de los comportamientos de los valores en “Recordar MIDI”
- Editar el comportamiento de las asignaciones absolutas (potenciómetro/fader)
- Editar el comportamiento de las asignaciones de codificadores relativos
- Editar el comportamiento de las asignaciones de botones y conmutadores
- Resolución para los controles relativos
- Información visual para dispositivos MIDI
-
- Introducción a los módulos de efectos
-
- Visión general de los módulos de instrumentos
-
- Introducción a ES2
-
- Introducción a la modulación
- Utilizar el Pad de modulación
-
- Introducción a la envolvente vectorial
- Utilizar puntos de la envolvente vectorial
- Utilizar los puntos de solo y sostenimiento de la envolvente vectorial
- Ajustar los tiempos de los segmentos de la envolvente vectorial
- Controles de la superficie XY de la envolvente vectorial
- Menú “Vector Envelope Actions”
- Controles de loops de la envolvente vectorial
- Formas de transición de puntos en la envolvente vectorial
- Comportamiento de la fase de liberación en la envolvente vectorial
- Utilizar el escalado de tiempo en la envolvente vectorial
- Referencia de fuentes de modulación
- Referencia de fuentes de modulación de vía
- Utilizar controles de macro
-
- Introducción a Sample Alchemy
- Visión general de la interfaz
- Añadir material original
- Guardar un preajuste
- Modo de edición
- Modos de reproducción
- Introducción a Fuente
- Modos de síntesis
- Controles del efecto granular
- Efectos aditivos
- Controles del efecto aditivo
- Efecto espectral
- Controles del efecto espectral
- Módulo de filtro
- Filtros de paso bajo, alto y de bloqueo de banda
- Filtro “Comb PM”
- Filtro Downsampler
- Filtro FM
- Generadores de envolvente
- Mod Matrix
- Direccionamiento de modulación
- Modo de movimiento
- Modo de acortamiento
- Menú Más
- Sampler
- Studio Piano
-
- Introducción a los sintetizadores
- Aspectos básicos de los sintetizadores
-
- Introducción a otros métodos de síntesis
- Síntesis basada en samples
- Síntesis de la modulación de frecuencia (FM)
- Síntesis del modelado de componentes
- Síntesis de tabla de ondas, vectores y LA (aritmética lineal)
- Síntesis aditiva
- Síntesis espectral
- Resíntesis
- Síntesis de distorsión de fase
- Síntesis granular
- Copyright y marcas comerciales
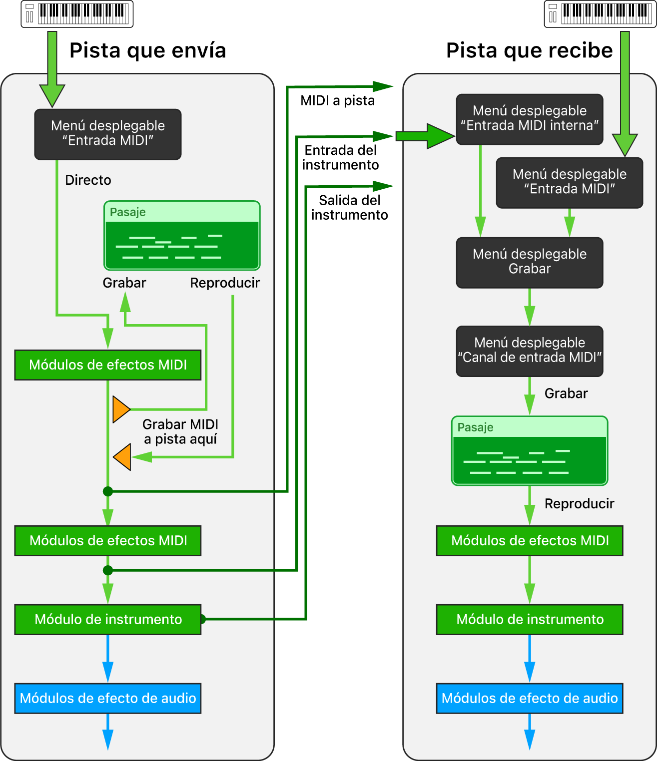
Direccionar MIDI internamente a pistas de instrumento de software en Logic Pro for iPad
Con la función “Entrada MIDI interna”, puedes direccionar y grabar la salida MIDI de los módulos de efectos MIDI o de instrumento de software de una pista de instrumento de software (pista que envía) a cualquier otra pista de instrumento de software (pista que recibe) de tu proyecto. Este concepto es similar a utilizar envíos a auxiliares, en los que se direccionan señales de audio internamente desde una pista a otra, además de enviarlas a la salida principal. Y de forma similar a los envíos a auxiliares, en los que puedes acceder a la señal en diferentes puntos del flujo de señal (como pre-fader o post-fader), el direccionamiento MIDI interno de Logic Pro te permite acceder a la señal MIDI en diferentes puntos de la ruta de la señal MIDI de una pista de instrumento de software. Estos puntos se conocen como “MIDI a pista”, “Entrada de instrumento” y “Salida de instrumento”.
Cuando seleccionas una fuente de entrada MIDI interna en la pista receptora, el menú desplegable Grabación aparece en el inspector de pistas. Este menú te permite elegir entre recibir solo la señal de entrada MIDI interna o también la señal de entrada MIDI de esa pista.

MIDI a pista
En el submenú “MIDI a pista” del menú desplegable “Entrada MIDI interna” del inspector de pistas figuran las pistas de tu proyecto que usan “Grabar MIDI en la pista de aquí” en sus ranuras de efectos MIDI. Puedes grabar la salida del módulo de efectos MIDI de la pista que envía (marcada como “Grabar MIDI en la pista de aquí”) en cualquier pista de instrumento de software seleccionando esta opción en el menú desplegable “Entrada MIDI interna” de la pista receptora.
Consejo: Toca tu teclado MIDI mientras está direccionado a una pista que tiene módulos de efectos MIDI cargados y graba esa señal MIDI procesada en cualquier otra pista de instrumento de software.
Entrada de instrumento
En el submenú “Entrada de instrumento” del menú desplegable “Entrada MIDI interna” del inspector de pistas figuran todas las pistas de instrumento de software que tienen cargado un módulo de instrumento de software. La señal representa la salida del último módulo de efectos MIDI de la pista que envía, que es el mismo punto de la ruta de la señal MIDI que la entrada de su módulo de instrumento.
Consejo: Reproduce los pasajes MIDI de una pista que envía que tiene módulos de efectos MIDI cargados y graba esa señal MIDI procesada en una pista receptora.
Salida de instrumento
En el submenú “Salida de instrumento” del menú desplegable “Entrada MIDI interna” del inspector de pistas figuran todas las pistas de instrumento de software que tienen cargado un módulo de instrumento de software capaz de enviar eventos MIDI. Puedes direccionar la salida MIDI de dicho módulo a cualquier otra pista de instrumento de software de tu proyecto seleccionándola en el menú “Salida de instrumento” de la pista receptora.
Consejo: Si un módulo de instrumento puede enviar varias señales MIDI por canales MIDI específicos, puedes seleccionar esa pista que envía en varias pistas receptoras, establecer cada pista a un canal de entrada MIDI específico y grabar esa señal multipista MIDI en un solo pase.

Grabar la salida MIDI de un módulo de efectos MIDI en cualquier pista de instrumento de software
En la pista de instrumento de software que quieras usar como dispositivo de salida (emisor), selecciona “Grabar MIDI en la pista de aquí” desde el menú desplegable de su módulo MIDI.
La pista ahora figura en el submenú “MIDI a pista” del menú desplegable “Entrada MIDI interna”, un elemento del inspector de pistas de todas las pistas de instrumento de software.
Selecciona la pista de instrumento de software en la que quieras recibir esa señal MIDI.
En el inspector de pistas, toca el menú desplegable “Entrada MIDI interna” y selecciona la pista que envía en el submenú “MIDI a pista”.
La pista que envía figura con el número y el nombre de la pista.
En el inspector de pistas, toca el menú desplegable Grabación y elige entre recibir solo la señal de entrada MIDI interna o tanto la señal de entrada MIDI interna como la señal de entrada MIDI.
Realiza una de las siguientes operaciones:
Toca el botón “Monitorización de entrada” de la pista receptora y, a continuación, reproduce la pista que envía para monitorizar la señal de entrada.
Toca el botón “Activar grabación”
de la pista receptora y, a continuación, empieza a grabar la señal de la pista que envía.
Grabar los pasajes MIDI existentes con módulos de efectos MIDI en una pista de instrumento de software distinta
Puedes grabar pasajes MIDI que existan en pistas de instrumento de software (incluido todo el procesamiento de los módulos de efectos MIDI aplicados en esa pista) en cualquier otra pista de instrumento de software de tu proyecto.
Coloca el cursor de reproducción antes del primer pasaje de la pista que funciona como pista de salida (que envía).
Selecciona la pista de instrumento de software que funciona como pista de entrada (que recibe) en la que quieres grabar los pasajes.
En el inspector de pistas de la pista receptora, toca el menú desplegable “Entrada MIDI interna” y luego selecciona la pista emisora en el submenú “Entrada de instrumento”.
La pista que envía figura con el número y el nombre de la pista, y el nombre del módulo de instrumento de esa pista.
En el inspector de pistas, toca el menú desplegable Grabación y elige entre recibir solo la señal de entrada MIDI interna o tanto la señal de entrada MIDI interna como la señal de entrada MIDI.
Realiza una de las siguientes operaciones:
Toca el botón “Monitorización de entrada” de la pista receptora y, a continuación, reproduce la pista que envía para monitorizar la señal de entrada.
Toca el botón “Activar grabación”
de la pista receptora y, a continuación, empieza a grabar la señal de la pista que envía.
Grabar la salida MIDI de un módulo de instrumento en cualquier pista de instrumento de software
En la pista de instrumento de software que funciona como pista de salida (que envía), añade un módulo de instrumento de software capaz de enviar eventos MIDI.
Selecciona la pista de instrumento de software en la que quieras grabar la señal MIDI de la pista que envía.
En el inspector de pistas, toca el menú desplegable “Entrada MIDI interna” y luego selecciona la pista emisora en el submenú “Salida de instrumento”.
La pista que envía figura con el número y el nombre de la pista, y el nombre del módulo de instrumento de esa pista.
En el inspector de pistas, toca el menú desplegable Grabación y elige entre recibir solo la señal de entrada MIDI interna o tanto la señal de entrada MIDI interna como la señal de entrada MIDI.
Realiza una de las siguientes operaciones:
Toca el botón “Monitorización de entrada” de la pista receptora y, a continuación, reproduce la pista que envía para monitorizar la señal de entrada.
Toca el botón “Activar grabación” de la pista receptora y, a continuación, empieza a grabar la señal de la pista que envía.
Grabar la salida MIDI de un módulo de instrumento multipista en varias pistas de instrumento de software
En la pista de instrumento de software que funciona como pista de salida (que envía), añade un módulo de instrumento multipista.
La pista que envía ahora figura en el submenú “Salida de instrumento” del menú desplegable “Entrada MIDI interna”, un elemento del inspector de pistas de todas las pistas de instrumento de software. Figura con el número y el nombre de la pista, seguido del nombre del módulo de instrumento.
Crea varias pistas de instrumento de software que funcionen como pistas receptoras para grabar las salidas MIDI individuales del módulo de instrumento multipista.
Desde el menú desplegable “Entrada MIDI interna” del inspector de pistas de cada pista receptora, selecciona la pista que envía.
Desde el menú desplegable “Canal de entrada MIDI” del inspector de pistas de cada pista receptora, selecciona el canal MIDI que quieras dirigir a esa pista.
En el inspector de pistas, toca el menú desplegable Grabación y elige entre recibir solo la señal de entrada MIDI interna o tanto la señal de entrada MIDI interna como la señal de entrada MIDI.
Realiza una de las siguientes operaciones:
Toca el botón “Monitorización de entrada” de cada pista receptora y toca en la pista emisora para monitorizar las señales entrantes.
Toca el botón “Activar grabación” de cada pista receptora y luego empieza a grabar las señales desde la pista emisora.