Logic Pro User Guide for Mac
- Welcome
-
- What’s new in Logic Pro 12
- What’s new in Logic Pro 11.2
- What’s new in Logic Pro 11.1
- What’s new in Logic Pro 11
- What’s new in Logic Pro 10.8
- What’s new in Logic Pro 10.7.8
- What’s new in Logic Pro 10.7.5
- What’s new in Logic Pro 10.7.3
- What’s new in Logic Pro 10.7
- What’s new in Logic Pro 10.6
- What’s new in Logic Pro 10.5
- What’s new in Logic Pro 10.4
- What’s new in Logic Pro 10.3
- What’s new in Logic Pro 10.2
- What’s new in Logic Pro 10.0
-
- What is Logic Pro for Mac?
- Logic Pro project basics
- Undo and redo edits
- Download additional sound packs
- How to get help
-
- Tracks overview
-
- Create tracks
- Create tracks using drag and drop
- Create tracks using existing channel strips
- Assign tracks to different channel strips
- Choose the default region type for software instrument tracks
- Select tracks
- Duplicate tracks
- Rename tracks
- Change track icons
- Change track colors
- Reorder tracks
- Zoom tracks
- Replace or double drum sounds
- Control timing with the groove track
- Use selection-based processing
- Edit track parameters
-
- Overview
-
- Before recording software instruments
- Play software instruments
- Record software instruments
- Record additional software instrument takes
- Overdub software instrument recordings
- Spot erase software instrument recordings
- Use Note Repeat
- Replace software instrument recordings
- Record to multiple software instrument tracks
- Record multiple MIDI devices to multiple tracks
- Record software instruments and audio simultaneously
- Use step input recording techniques
- Record MIDI messages from another music app
- Route MIDI internally to software instrument tracks
- Use the metronome
-
- Arranging overview
-
- Regions overview
- Select regions
- Select parts of regions
- Cut, copy, and paste regions
- Move regions
- Add or remove gaps
- Delay region playback
- Loop regions
- Repeat regions
- Resize regions
- Mute and solo regions
- Time stretch regions
- Reverse audio regions
- Split regions
- Demix MIDI regions
- Join regions
- Create regions in the Tracks area
- Change the gain of audio regions in the Tracks area
- Normalize audio regions in the Tracks area
- Create aliases of MIDI regions
- Convert repeated MIDI regions to loops
- Change the color of regions
- Convert a MIDI region into a pattern region in Logic Pro for Mac
- Replace a MIDI region with a Session Player region in Logic Pro for Mac
- Convert audio regions to samples for a sampler instrument
- Rename regions
- Delete regions
-
- Chords overview
- Add and delete chords
- Select chords
- Cut, copy, and paste chords
- Move and resize chords
- Loop chords on the Chord track
- Transpose chords
- Edit chords
- Work with chord groups
- Use chord progressions
- Change the chord rhythm
- Choose which chords a Session Player region follows
- Analyze the key signature of a range of chords
- Analyze the chords in audio or MIDI regions in Logic Pro for Mac
- Extract vocal and instrumental stems with Stem Splitter
- Create groove templates
-
- Overview
-
- Add notes
- Select notes
- Snap items to the grid
- Move notes
- Copy notes
- Change the pitch of notes
- Resize notes
- Edit note velocity
- Quantize the timing of notes
- Quantize the pitch of notes
- Change note articulations
- Lock the position of events
- Mute notes
- Change note color
- View note labels
- Delete notes
- Time stretch notes
- View multiple MIDI regions
- Split chords
- Automation/MIDI area in the Piano Roll Editor
- Open other editors
-
- Session Players overview
- The Session Player Editor
- Choose a Session Player type and style
- Chords and Session Players
- Choose Session Player presets
- Regenerate a Session Player performance
- Follow rhythm of chords and other tracks
- Work with Drummer multi-channel kits
- Convert Session Player regions into MIDI or pattern regions
-
- Logic Pro for Mac advanced editors overview
-
- Audio File Editor overview
- Play audio files in the Audio File Editor
- Navigate audio files in the Audio File Editor
-
- Audio File Editor edit commands
- Edit audio files with transient markers
- Use the Audio File Editor Pencil tool
- Trim or silence audio files
- Remove DC offset
- Set audio file levels
- Normalize audio files
- Fade audio files
- Reverse audio and invert phase
- Audio File Editor Loop commands
- Undo Audio File Editor edits
- Backup audio files
- Use an external sample editor
-
- Mixing overview
- Set channel strip input format
- Set channel strip pan or balance positions
- Mute and solo channel strips
- Reorder channel strips in the Mixer
-
- Plug-ins overview
- Add, remove, move, and copy plug-ins
- Search for plug-ins in the Mixer
- Insert a plug-in on a track using drag and drop
- Activate plug-ins on inactive channel strips
- Use the Channel EQ
- Work in the plug-in window
- Work with plug-in settings
- Work with plug-in latencies
- Work with Audio Units in Logic Pro for Mac
- Use MPE with software instruments
- Use the Plug-in Manager
- Work with channel strip settings
- Surround panning
- Use the I/O Labels window
- Undo and redo Mixer and plug-in adjustments
-
- Smart Controls overview
- Show Smart Controls for master effects
- Choose a Smart Control layout
- Automatic MIDI controller assignment
- Map screen controls automatically
- Map screen controls
- Edit mapping parameters
- Use parameter mapping graphs
- Open the plug-in window for a screen control
- Rename a screen control
- Use articulation IDs to change articulations
- Assign hardware controls to screen controls
- Compare Smart Control edits with saved settings
- Use the Arpeggiator
- Automate screen control movements
-
- Live Loops overview
- Start and stop cells
- Work with Live Loops cells
- Change loop settings for cells
- How the Live Loops grid and Tracks area interact
- Edit cells
- Edit scenes
- Work in the Cell Editor
- Bounce cells
- Record a Live Loops performance
- Change Live Loops grid settings
- Control Live Loops with other devices
-
- Global changes overview
- Control transposition with the Pitch Source parameter
-
- Tempo overview
-
- Smart Tempo overview
- Use free tempo recording
- Choose the Project Tempo mode
- Choose the Flex & Follow setting
- Use Smart Tempo with multitrack audio
- Work in the Smart Tempo Editor
- Improve the tempo analysis using hints
- Correct tempo analysis results using beat markers
- Protect Smart Tempo edits by locking a range
- Match audio recordings to the project tempo
- Match the tempo to an audio region
- Use audio file tempo information
- Record tempo changes
- Use the Tempo Interpreter
- Use the tempo fader
- Control project volume
-
- Overview
- Add notes
-
- Part box overview
- View score symbols
- Select score symbols
- Add notes and rests
- Add notes and symbols to multiple regions
- Add key and time signature changes
- Change the clef sign
- Add dynamic marks, slurs, and crescendi
- Change note heads
- Add symbols to notes
- Add trills, ornaments, and tremolo symbols
- Add sustain pedal markings
- Add chord symbols
- Add chord grids and tablature symbols
- Add bar lines, repeats, and coda signs
- Add page and line break symbols
-
- Select notes
- Move and copy notes
- Change note pitch, duration, and velocity
- Change note articulations
- Quantize the timing of notes
- Restrict note input to the current key
- Control how ties are displayed
- Add and edit tuplets
- Override display quantization using tuplets
- Add grace notes and independent notes
- Delete notes
- Use automation in the Score Editor
-
- Staff styles overview
- Assign staff styles to tracks
- Staff Style window
- Create and duplicate staff styles
- Edit staff styles
- Edit staff, voice, and assign parameters
- Add and delete staffs or voices in the Staff Style window in Logic Pro for Mac
- Copy staffs or voices in the Staff Style window in Logic Pro for Mac
- Copy staff styles between projects
- Delete staff styles
- Assign notes to voices and staffs
- Display polyphonic parts on separate staffs
- Change the staff assignment of score symbols
- Beam notes across staffs
- Use mapped staff styles for drum notation
- Predefined staff styles
- Share a score
-
-
- Key commands overview
- Browse, import, and save key commands
- Assign key commands
- Copy and print key commands
-
- Global Commands
- Global Control Surfaces Commands
- Various Windows
- Windows Showing Audio Files
- Main Window Tracks and Various Editors
- Various Editors
- Views Showing Time Ruler
- Views Showing Automation
- Main Window Tracks
- Live Loops Grid
- Mixer
- MIDI Environment
- Piano Roll
- Score Editor
- Event Editor
- Step Editor
- Step Sequencer
- Project Audio
- Audio File Editor
- Smart Tempo Editor
- Library
- Sampler
- Drum Machine Designer
- Step Input Keyboard
- Smart Controls
- Tool Menu
- Control Surface Install Window
-
- Logic Pro projects
- Various windows
- Controller Assignments window
- Control bar
- Tracks area
- Global tracks
- Automation
- Live Loops grid
- Mixer
- MIDI Environment
- Piano Roll Editor
- Score Editor
- Event List
- Step Editor
- Step Sequencer
- Flex Time
- Audio File Editor
- Smart Tempo Editor
- Surround Panner
- Channel EQ
- Space Designer
- Sampler
- Touch Bar shortcuts
-
-
- Working with your control surface
- Connect control surfaces
- Add a control surface to Logic Pro for Mac
- Automatic assignment for USB MIDI controllers
- Grouping control surfaces
- Control Surfaces settings overview
- Modal dialog display
- Tips for using your control surface
- Supported control surfaces
- Software and firmware for Logic Pro for Mac
-
-
- Environment overview
- Common object parameters
- Customize the Environment
-
-
- Fader objects overview
- Use fader objects
- Play back fader movements
- Work with object groups
- Fader styles
- Fader functions: MIDI events
- Fader functions: range, value as
- Fader functions: filter
- Vector fader
- Special faders overview
- Cable switchers
- Meta event faders
- SysEx faders
- Work with SysEx messages
- Special functions
- Ornament objects
- MMC record buttons
- Keyboard objects
- Monitor objects
- Channel splitter object
- Physical input objects
- Physical input objects
- MIDI click objects
-
-
- Use MIDI plug-ins
-
- Arpeggiator overview
- Arpeggiator control parameters
- Note order parameters overview
- Note order variations
- Note order inversions
- Arpeggiator pattern parameters overview
- Use Live mode
- Use Grid mode
- Arpeggiator options parameters
- Arpeggiator keyboard parameters
- Use keyboard parameters
- Assign controllers
- Modifier controls
- Note Repeater controls
- Randomizer controls
-
- Use Scripter
- Use the Script Editor
- Scripter API overview
- MIDI processing functions overview
- HandleMIDI function
- ProcessMIDI function
- GetParameter function
- SetParameter function
- ParameterChanged function
- Reset function
- JavaScript objects overview
- Use the JavaScript Event object
- Use the JavaScript TimingInfo object
- Use the Trace object
- Use the MIDI event beatPos property
- Use the JavaScript MIDI object
- Create Scripter controls
- Transposer controls
- Record MIDI to Track
-
-
- Alchemy overview
- Alchemy interface overview
- Alchemy Name bar
- Alchemy file locations
-
- Alchemy source overview
- Source master controls
- Import browser
- Source subpage controls
- Source filter controls
- Source filter use tips
- Source elements overview
- Additive element controls
- Additive element effects
- Spectral element controls
- Spectral element effects
- Pitch correction controls
- Formant filter controls
- Granular element controls
- Sampler element controls
- VA element controls
- Wide unison mode
- Source modulations
- Morph controls
- Alchemy master voice section
- Alchemy Extended parameters
-
- ES2 overview
- ES2 interface overview
- ES2 integrated effects processor controls
- Use ES2 in Surround mode
- Extended parameters
-
-
- Sample Alchemy overview
- Interface overview
- Add source material
- Edit mode
- Play modes
- Source overview
- Synthesis modes
- Granular controls
- Additive effects
- Additive effect controls
- Spectral effect
- Spectral effect controls
- Filter module
- Lowpass, bandpass, and highpass filters
- Comb PM filter
- Downsampler filter
- FM filter
- Envelope generators
- Mod Matrix
- Modulation routing
- Motion mode
- Trim mode
- More menu
-
- Sculpture overview
- Sculpture interface
- Global parameters
- Amplitude envelope parameters
- Use the Waveshaper
- Filter parameters
- Output parameters
- Use surround range and diversity
- Define MIDI controllers
- Extended parameters
-
- Studio Piano
-
- Ultrabeat overview
- Ultrabeat interface
- Synthesizer section overview
- Filter section controls
- Distortion circuit controls
- Glossary
- Copyright and trademarks
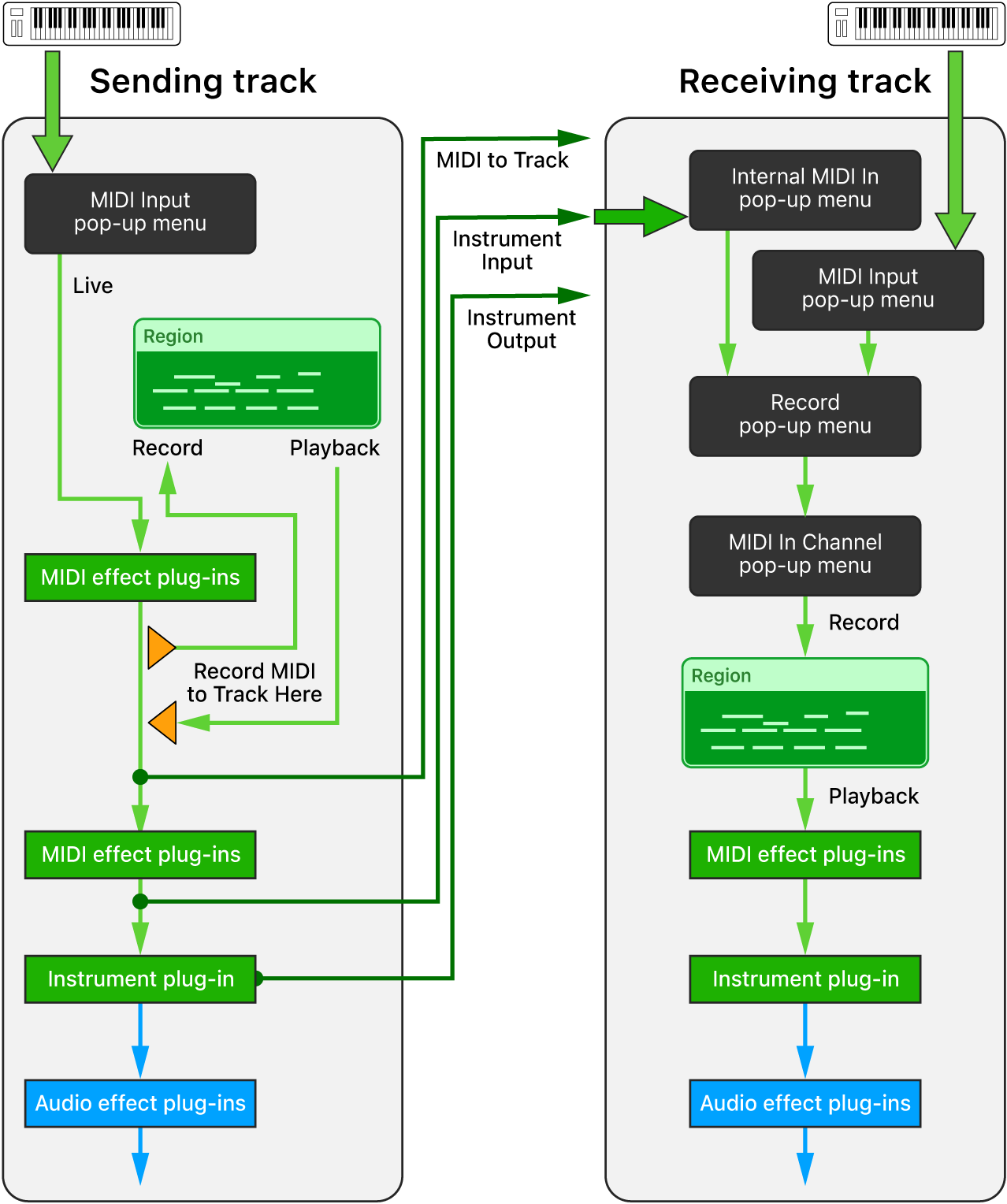
Route MIDI internally to software instrument tracks in Logic Pro for Mac
With the Internal MIDI In feature, you can route and record the MIDI output of MIDI effect or software instrument plug-ins from one software instrument track (sending track) to any other software instrument track (receiving track) in your project. This concept is similar to using aux sends, where you route audio signals internally from one track to another in addition to sending it to the main output. And similar to aux sends, where you can tap the signal at different points in the signal flow, such as pre-fader or post-fader, internal MIDI routing in Logic Pro lets you tap the MIDI signal at different points along the MIDI signal path of a software instrument track. These points are referred to as MIDI to Track, Instrument Input, and Instrument Output.
Once you select an Internal MIDI In source on the receiving track, the Record pop-up menu appears in the Track inspector. This menu lets you choose whether to receive only that Internal MIDI In signal or also the MIDI Input signal on that track.

MIDI to Track
The MIDI to Track submenu of the Internal MIDI In pop-up menu in the Track inspector lists the tracks in your project that use Record MIDI to Track Here on their MIDI Effect slots. You can record the output of the MIDI effect plug-in of the sending track (marked as Record MIDI to Track Here) to any software instrument track by choosing this option in the Internal MIDI In pop-up menu of the receiving track.
Tip: Play your MIDI keyboard while it’s routed to a track that has MIDI effect plug-ins loaded, and record that processed MIDI signal to any other software instrument track.
Instrument Input
The Instrument Input submenu of the Internal MIDI In pop-up menu in the Track inspector lists all the software instrument tracks that have a software instrument plug-in loaded. This signal represents the output of the last MIDI effect plug-in of the sending track, which is the same point along the MIDI signal path as the input of its instrument plug-in.
Tip: Play back the MIDI regions on a sending track that has MIDI effect plug-ins loaded, and record that processed MIDI signal to a receiving track.
Instrument Output
The Instrument Output submenu of the Internal MIDI In pop-up menu in the Track inspector lists all the software instrument tracks that have a software instrument plug-in loaded capable of sending out MIDI events. You can route the MIDI output of such a plug-in to any other software instrument track in your project by selecting it in the Instrument Output menu of the receiving track.
Tip: If an instrument plug-in can send multiple MIDI signals on dedicated MIDI channels, you can choose that sending track on multiple receiving tracks, set each track to a dedicated MIDI input channel, and record that MIDI multitrack signal in one pass.

Record the MIDI output of a MIDI effect plug-in to any software instrument track
On the software instrument track you want to use as the output (sending) device, choose Record MIDI to Track Here from its MIDI plug-in pop-up menu.
The track is now listed in the MIDI to Track submenu of the Internal MIDI In pop-up menu, an element of the Track inspector on all software instrument tracks.
Select the software instrument track where you want to receive that MIDI signal.
In the Track inspector, click the Internal MIDI In pop-up menu, then choose the sending track from the MIDI to Track submenu.
The sending track is listed by its track number and track name.
In the Track inspector, click the Record pop-up menu and choose whether to receive only the Internal MIDI In signal or both the Internal MIDI In signal and the MIDI Input signal.
Do one of the following:
Click the Input Monitoring button on the receiving track, then play the sending track to monitor the incoming signal.
Click the Record Enable button on the receiving track, then start recording the signal from the sending track.
Record existing MIDI regions with MIDI effect plug-ins to a different software instrument track
You can record MIDI regions that exist on software instrument tracks (including all processing of the MIDI effect plug-ins applied on that track) to any other software instrument track in your project.
Position the playhead before the first region on the track that functions as the output (sending) track.
Select the software instrument track that functions as the input (receiving) track where you want to record the regions.
In the Track inspector of the receiving track, click the Internal MIDI In pop-up menu, then choose the sending track from the Instrument Input submenu.
The sending track is listed by its track number and track name and the name of the instrument plug-in on that track.
In the Track inspector, click the Record pop-up menu and choose whether to receive only the Internal MIDI In signal or both the Internal MIDI In signal and the MIDI Input signal.
Do one of the following:
Click the Input Monitoring button on the receiving track, then play the sending track to monitor the incoming signal.
Click the Record Enable button on the receiving track, then start recording the signal from the sending track.
Record the MIDI output of an instrument plug-in to any software instrument track
On the software instrument track that functions as the output (sending) track, add a software instrument plug-in that is capable of sending MIDI events.
Select the software instrument track where you want to record the MIDI signal from the sending track.
In the Track inspector, click the Internal MIDI In pop-up menu, then choose the sending track from the Instrument Output submenu.
The sending track is listed by its track number and track name and the name of the instrument plug-in on that track.
In the Track inspector, click the Record pop-up menu and choose whether to receive only the Internal MIDI In signal or both the Internal MIDI In signal and the MIDI Input signal.
Do one of the following:
Click the Input Monitoring button on the receiving track, then play the sending track to monitor the incoming signal.
Click the Record Enable button on the receiving track, then start recording the signal from the sending track.
Record the MIDI output of a multitrack instrument plug-in to multiple software instrument tracks
On the software instrument track that functions as the output (sending) track, add a multitrack instrument plug-in.
The sending track is now listed in the Instrument Output submenu of the Internal MIDI In pop-up menu, an element of the Track inspector on all software instrument tracks. It is listed by its track number and track name, followed by the instrument plug-in name.
Create multiple software instrument tracks that function as the receiving tracks to record the individual MIDI outputs of the multitrack instrument plug-in.
From the Internal MIDI In pop-up menu in each receiving track’s Track inspector, choose the sending track.
From the MIDI In Channel pop-up menu in each receiving track’s Track inspector, choose the MIDI channel you want to route to that track.
In the Track inspector, click the Record pop-up menu and choose whether to receive only the Internal MIDI In signal or both the Internal MIDI In signal and the MIDI Input signal.
Do one of the following:
Click the Input Monitoring button on each receiving track, then play the sending track to monitor the incoming signals.
Click the Record Enable button on each receiving track, then start recording the signals from the sending track.