Logic Pro Mac용 사용 설명서
- 환영합니다
-
- Mac용 Logic Pro 12.2의 새로운 기능
- Logic Pro 12의 새로운 기능
- Logic Pro 11.2의 새로운 기능
- Logic Pro 11.1의 새로운 기능
- Logic Pro 11의 새로운 기능
- Logic Pro 10.8의 새로운 기능
- Logic Pro 10.7.8의 새로운 기능
- Logic Pro 10.7.5의 새로운 기능
- Logic Pro 10.7.3의 새로운 기능
- Logic Pro 10.7의 새로운 기능
- Logic Pro 10.6의 새로운 기능
- Logic Pro 10.5의 새로운 기능
- Logic Pro 10.4의 새로운 기능
- Logic Pro 10.3의 새로운 기능
- Logic Pro 10.2의 새로운 기능
- Logic Pro 10.0의 새로운 기능
-
- 편곡 개요
-
- 리전 개요
- 리전 선택하기
- 리전 일부 선택하기
- 리전 오려두기, 복사, 및 붙여넣기
- 리전 이동하기
- 갭 추가 또는 제거하기
- 리전 재생 지연하기
- 리전 루프하기
- 리전 반복하기
- 리전 리사이즈하기
- 리전 음소거하기 및 솔로 지정
- 리전 타임 스트레치하기
- 오디오 리전 리버스하기
- 리전 분할
- MIDI 리전 디믹스하기
- 리전 결합
- 트랙 영역에서 리전 생성하기
- 트랙 영역에서 오디오 리전의 게인 변경하기
- 트랙 영역에서 오디오 리전 노멀라이즈하기
- MIDI 리전의 가상본 생성하기
- 반복된 MIDI 리전을 루프로 변환하기
- 리전 색상 변경
- Mac용 Logic Pro에서 MIDI 리전을 패턴 리전으로 변환하기
- Mac용 Logic Pro에서 MIDI 리전을 Session Player 리전으로 대치하기
- 오디오 리전을 Sampler 악기의 샘플로 변환하기
- 리전 이름 변경
- 리전 삭제
- Stem Splitter로 보컬 및 악기 스템 추출하기
- 그루브 템플릿 생성하기
-
- Smart Controls 개요
- 마스터 이펙트 Smart Controls 보기
- Smart Controls 레이아웃 선택하기
- MIDI 컨트롤러 자동 할당하기
- 스크린 컨트롤 자동 매핑하기
- 스크린 컨트롤 매핑하기
- 매핑 파라미터 편집
- 파라미터 매핑 그래프 사용하기
- 스크린 컨트롤의 플러그인 윈도우 열기
- 스크린 컨트롤 이름 변경하기
- 아티큘레이션 ID를 사용하여 아티큘레이션 변경하기
- 스크린 컨트롤에 하드웨어 컨트롤 할당하기
- 저장된 설정과 Smart Controls 수정사항 비교하기
- Arpeggiator 사용하기
- 스크린 컨트롤 움직임 오토메이션하기
-
- 개요
- 노트 추가
- 악보 편집기에서 오토메이션 사용하기
-
- 보표 스타일 개요
- 트랙에 보표 스타일 할당하기
- 보표 스타일 윈도우
- 보표 스타일 생성 및 복제하기
- 보표 스타일 편집하기
- 보표, 성부 및 할당 파라미터 편집하기
- Mac용 Logic Pro의 보표 스타일 윈도우에서 보표 또는 성부를 추가 및 삭제하기
- Mac용 Logic Pro의 보표 스타일 윈도우에서 보표 또는 성부 복사하기
- 프로젝트 간 보표 스타일 복사하기
- 보표 스타일 삭제하기
- 성부 및 보표에 노트 할당하기
- 별개의 보표에 폴리포닉 파트 표시하기
- 악보 기호의 보표 할당 변경하기
- 보표 전체에 걸쳐 노트 묶기
- 드럼 기보법에 매핑된 보표 스타일 사용하기
- 미리 정의된 보표 스타일
- 악보 공유하기
- Touch Bar 단축키
-
-
-
- MIDI 플러그인 사용하기
- 보조 키 컨트롤
- Note Repeater 파라미터
- Randomizer 컨트롤
-
- Scripter 사용하기
- Script Editor 사용하기
- Scripter API 개요
- MIDI 프로세싱 함수 개요
- HandleMIDI 함수
- ProcessMIDI 함수
- GetParameter 함수
- SetParameter 함수
- ParameterChanged 함수
- Reset 함수
- JavaScript 객체 개요
- JavaScript Event 객체 사용하기
- JavaScript TimingInfo 객체 사용하기
- Trace 객체 사용하기
- MIDI 이벤트 beatPos 속성 사용하기
- JavaScript MIDI 객체 사용하기
- Scripter 컨트롤 생성하기
- Transposer 컨트롤
- 트랙에 MIDI 녹음하기
-
- Studio Piano
- 용어집
- 저작권 및 상표
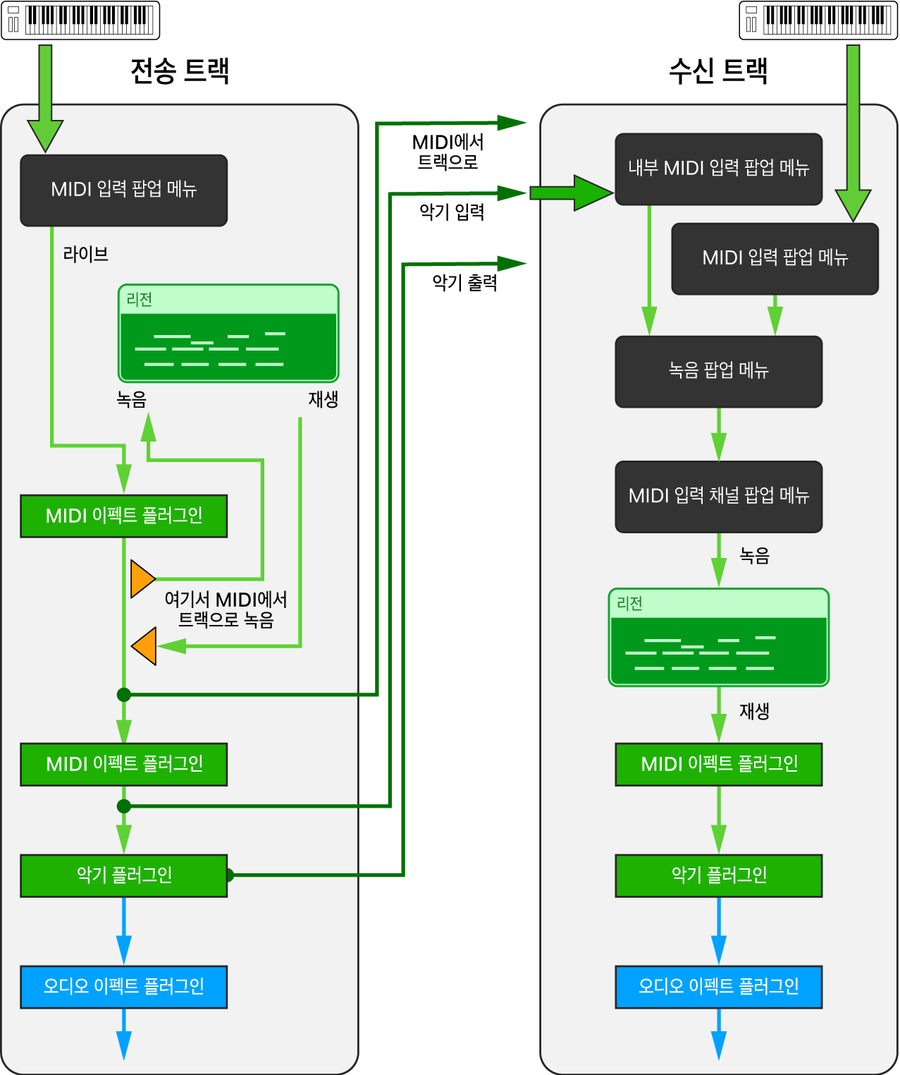
Mac용 Logic Pro에서 소프트웨어 악기 트랙으로 내부 MIDI 라우팅하기
내부 MIDI 입력 기능을 사용하여 프로젝트에서 하나의 소프트웨어 악기 트랙(송신 트랙)에서 그 외 다른 소프트웨어 악기 트랙(수신 트랙)으로 MIDI 이펙트 또는 소프트웨어 악기 플러그인의 MIDI 출력을 라우팅하고 녹음할 수 있습니다. 오디오 신호를 메인 출력으로 보내는 것 외에 내부적으로 한 트랙에서 다른 트랙으로 라우팅하기 위해 Aux 센드를 사용하는 것과 유사한 개념입니다. 그리고 Aux 센드와 유사하게 프리 페이더 또는 포스트 페이더와 같은 신호 흐름의 다른 지점에서 신호를 탭할 때 Logic Pro의 내부 MIDI 라우팅을 통해 소프트웨어 악기 트랙의 MIDI 신호 경로를 따라 다른 지점에서 MIDI 신호를 탭할 수 있습니다. 이러한 지점을 MIDI에서 트랙으로, 악기 입력 및 악기 출력이라고 합니다.
수신 트랙에서 내부 MIDI 입력 소스를 선택하면 트랙 인스펙터에 녹음 팝업 메뉴가 나타납니다. 이 메뉴를 사용하면 내부 MIDI 입력 신호만 수신하거나 해당 트랙의 MIDI 입력 신호도 받을지 여부를 선택할 수 있습니다.

MIDI에서 트랙으로
트랙 인스펙터에서 ‘내부 MIDI 입력’ 팝업 메뉴의 ‘MIDI에서 트랙으로’ 하위 메뉴는 해당 트랙의 MIDI 이펙트 슬롯에서 ‘여기서 MIDI에서 트랙으로 녹음’을 사용하는 프로젝트의 트랙을 나열합니다. 송신 트랙의 MIDI 이펙트 플러그인 출력(‘여기서 MIDI에서 트랙으로 녹음’으로 표시됨)을 모든 소프트웨어 악기 트랙에 녹음할 수 있으며, 이렇게 하려면 수신 트랙의 ‘내부 MIDI 입력’ 팝업 메뉴에서 이 옵션을 선택하면 됩니다.
팁: MIDI 이펙트 플러그인이 로드된 트랙으로 라우팅되는 동안 MIDI 키보드를 재생하고, 처리된 MIDI 신호를 다른 소프트웨어 악기 트랙으로 녹음합니다.
악기 입력
트랙 인스펙터에서 ‘내부 MIDI 입력’ 팝업 메뉴의 ‘악기 입력’ 하위 메뉴는 소프트웨어 악기 플러그인이 로드된 모든 소프트웨어 악기 트랙을 나열합니다. 이 신호는 송신 트랙의 마지막 MIDI 이펙트 플러그인의 출력을 나타내며, 이는 MIDI 신호 경로를 따라 해당 기기 플러그인의 입력과 동일한 지점입니다.
팁: MIDI 이펙트 플러그인이 로드된 송신 트랙의 MIDI 리전을 다시 재생하고, 처리된 MIDI 신호를 수신 트랙으로 녹음합니다.
악기 출력
트랙 인스펙터에서 ‘내부 MIDI 입력’ 팝업 메뉴의 ‘악기 출력’ 하위 메뉴는 MIDI 이벤트를 보낼 수 있는 소프트웨어 악기 플러그인이 로드된 모든 소프트웨어 악기 트랙을 나열합니다. 수신 트랙의 악기 출력 메뉴에서 해당 항목을 선택하여 이러한 플러그인의 MIDI 출력을 프로젝트의 다른 소프트웨어 악기 트랙으로 라우팅할 수 있습니다.
팁: 악기 플러그인이 전용 MIDI 채널에서 여러 개의 MIDI 신호를 보낼 수 있는 경우, 여러 개의 수신 트랙에서 해당 송신 트랙을 선택하고 각 트랙을 전용 MIDI 입력 채널로 설정한 후 한 번의 패스로 해당 MIDI 멀티트랙 신호를 녹음할 수 있습니다.

모든 소프트웨어 악기 트랙에 MIDI 이펙트 플러그인의 MIDI 출력 녹음하기
출력(송신) 기기로 사용할 소프트웨어 악기 트랙에 있는 해당 MIDI 플러그인 팝업 메뉴에서 여기서 MIDI에서 트랙으로 녹음을 선택합니다.
이제 트랙이 모든 소프트웨어 악기 트랙의 트랙 인스펙터 요소인 ‘내부 MIDI 입력’ 팝업 메뉴의 ‘MIDI에서 트랙으로’ 하위 메뉴에 나열됩니다.
해당 MIDI 신호를 수신할 소프트웨어 악기 트랙을 선택합니다.
트랙 인스펙터에서 내부 MIDI 입력 팝업 메뉴를 클릭한 다음 ‘MIDI에서 트랙’ 하위 메뉴에서 송신 트랙을 선택합니다.
송신 트랙은 트랙 번호와 트랙 이름으로 나열됩니다.
트랙 인스펙터에서 녹음 팝업 메뉴를 클릭하고 내부 MIDI 입력 신호만 수신하거나 내부 MIDI 입력 신호 및 MIDI 입력 신호를 모두 수신할지 여부를 선택할 수 있습니다.
다음 중 하나를 수행하십시오.
수신 트랙에서 입력 모니터링 버튼을 클릭한 다음 송신 트랙을 재생하여 수신 신호를 모니터링합니다.
수신 트랙에서 녹음 활성화 버튼을 클릭한 다음 송신 트랙에서 신호를 녹음하기 시작합니다.
MIDI 이펙트 플러그인으로 기존의 MIDI 리전을 다른 소프트웨어 악기 트랙에 녹음하기
소프트웨어 악기 트랙에 존재하는 MIDI 리전(해당 트랙에 적용된 MIDI 이펙트 플러그인의 모든 처리 포함)을 프로젝트의 다른 소프트웨어 악기 트랙에 녹음할 수 있습니다.
출력(송신) 트랙의 기능을 하는 트랙의 첫 번째 리전 앞에 재생헤드를 배치합니다.
리전을 녹음할 입력(수신) 트랙의 기능을 하는 소프트웨어 악기 트랙을 선택합니다.
수신 트랙의 트랙 인스펙터에서 내부 MIDI 입력 팝업 메뉴를 클릭한 다음, 악기 입력 하위 메뉴에서 송신 트랙을 선택합니다.
송신 트랙은 트랙 번호, 트랙 이름 및 해당 트랙의 악기 플러그인 이름으로 나열됩니다.
트랙 인스펙터에서 녹음 팝업 메뉴를 클릭하고 내부 MIDI 입력 신호만 수신하거나 내부 MIDI 입력 신호 및 MIDI 입력 신호를 모두 수신할지 여부를 선택할 수 있습니다.
다음 중 하나를 수행하십시오.
수신 트랙에서 입력 모니터링 버튼을 클릭한 다음 송신 트랙을 재생하여 수신 신호를 모니터링합니다.
수신 트랙에서 녹음 활성화 버튼을 클릭한 다음 송신 트랙에서 신호를 녹음하기 시작합니다.
소프트웨어 악기 트랙에 악기 플러그인의 MIDI 출력 녹음하기
출력(송신) 트랙으로 기능하는 소프트웨어 악기 트랙에서 MIDI 이벤트를 보낼 수 있는 소프트웨어 악기 플러그인을 추가합니다.
송신 트랙에서 MIDI 신호를 녹음할 소프트웨어 악기 트랙을 선택합니다.
트랙 인스펙터에서 내부 MIDI 입력 팝업 메뉴를 클릭한 다음, 악기 출력 하위 메뉴에서 송신 트랙을 선택합니다.
송신 트랙은 트랙 번호, 트랙 이름 및 해당 트랙의 악기 플러그인 이름으로 나열됩니다.
트랙 인스펙터에서 녹음 팝업 메뉴를 클릭하고 내부 MIDI 입력 신호만 수신하거나 내부 MIDI 입력 신호 및 MIDI 입력 신호를 모두 수신할지 여부를 선택할 수 있습니다.
다음 중 하나를 수행하십시오.
수신 트랙에서 입력 모니터링 버튼을 클릭한 다음 송신 트랙을 재생하여 수신 신호를 모니터링합니다.
수신 트랙에서 녹음 활성화 버튼을 클릭한 다음 송신 트랙에서 신호를 녹음하기 시작합니다.
멀티트랙 악기 플러그인의 MIDI 출력을 여러 소프트웨어 악기 트랙에 녹음하기
출력(송신) 트랙으로 기능하는 소프트웨어 악기 트랙에서 멀티트랙 악기 플러그인을 추가합니다.
이제 송신 트랙이 모든 소프트웨어 악기 트랙의 트랙 인스펙터 요소인 ‘내부 MIDI 입력’ 팝업 메뉴의 ‘악기 출력’ 하위 메뉴에 나열됩니다. 해당 항목은 트랙 번호와 트랙 이름, 이어서 악기 플러그인 이름이 표시되며 나열됩니다.
수신 트랙의 기능을 하는 여러 소프트웨어 악기 트랙을 생성하여 멀티트랙 악기 플러그인의 개별 MIDI 출력을 녹음합니다.
각 수신 트랙의 트랙 인스펙터에 있는 내부 MIDI 입력 팝업 메뉴에서 송신 트랙을 선택합니다.
각 수신 트랙의 트랙 인스펙터에 있는 MIDI 입력 채널 팝업 메뉴에서 해당 트랙으로 라우팅할 MIDI 채널을 선택합니다.
트랙 인스펙터에서 녹음 팝업 메뉴를 클릭하고 내부 MIDI 입력 신호만 수신하거나 내부 MIDI 입력 신호 및 MIDI 입력 신호를 모두 수신할지 여부를 선택할 수 있습니다.
다음 중 하나를 수행하십시오.
각 수신 트랙에서 입력 모니터링 버튼을 클릭한 다음 송신 트랙을 재생하여 수신 신호를 모니터링합니다.
각 수신 트랙에서 녹음 활성화 버튼을 클릭한 다음 송신 트랙의 신호를 녹음하기 시작합니다.