Logic Pro Benutzerhandbuch für den Mac
- Willkommen
-
- Neue Funktionen in Logic Pro 12
- Neue Funktionen in Logic Pro 11.2
- Neue Funktionen in Logic Pro 11.1
- Neue Funktionen in Logic Pro 11
- Neue Funktionen in Logic Pro 10.8
- Neue Funktionen in Logic Pro 10.7.8
- Neue Funktionen in Logic Pro 10.7.5
- Neue Funktionen in Logic Pro 10.7.3
- Neue Funktionen in Logic Pro 10.7
- Neue Funktionen in Logic Pro 10.6
- Neue Funktionen in Logic Pro 10.5
- Neue Funktionen in Logic Pro 10.4
- Neue Funktionen in Logic Pro 10.3
- Neue Funktionen in Logic Pro 10.2
- Neue Funktionen in Logic Pro 10.0
-
- Was ist Logic Pro für Mac?
- Grundlagen zu Logic Pro-Projekten
- Bearbeitungen widerrufen und wiederholen
- Zusätzliche Sound-Pakete laden
- Hilfe und Unterstützung
-
- Projekte – Übersicht
- Projekte erstellen
- Projekte öffnen
- Projekte sichern
- Projekte löschen
-
- Projekt wiedergeben
- Abspielposition einstellen
- Wiedergabe mit den Transporttasten steuern
- Kontextmenü für Transportfunktionen verwenden
- Tastaturkurzbefehle verwenden
- Steuerungsleiste anpassen
- LCD-Bildschirmmodi in Logic Pro für Mac ändern
- MIDI-Events abhören und zurücksetzen
- Cycle-Bereich verwenden
- Funktion „Events verfolgen“ verwenden
- Logic Remote zum Steuern von Logic Pro-Projekten verwenden
- Projektvorschau im Finder anzeigen
- Projekte schließen
- Projektinformationen anzeigen
-
- Spuren – Übersicht
-
- Spuren erstellen
- Spuren per Drag & Drop erstellen
- Spuren mithilfe vorhandener Channel-Strips erstellen
- Spuren zu anderen Channel-Strips zuweisen
- Standardregionstyp für Software-Instrument-Spuren auswählen
- Spuren auswählen
- Spuren duplizieren
- Spuren umbenennen
- Spursymbole ändern
- Farbe von Spuren ändern
- Spuren neu anordnen
- Spuren zoomen
- Schlagzeugsounds ersetzen oder doppeln
-
- Spur-Header – Übersicht
- Spuren stummschalten
- Spuren solo schalten
- Spurlautstärkepegel einstellen
- Balanceposition der Spur festlegen
- Spuren für die Aufnahme aktivieren
- Eingang-Monitoring für Audiospuren aktivieren
- Spuralternativen verwenden
- Spuren deaktivieren
- Spuren schützen
- Spuren (Freeze) einfrieren
- Spuren ausblenden
- Spuren löschen
- Mehrere Spuren bearbeiten
- Timing mit der Groove-Spur steuern
- Auswahlbasierte Verarbeitung verwenden
- Spurparameter bearbeiten
-
- Übersicht
-
- Vorbereitungen vor dem Aufnehmen von Software-Instrumenten
- Software-Instrumente spielen
- Software-Instrumente aufnehmen
- Zusätzliche Takes für Software-Instrumente aufnehmen
- Overdubbing von Software-Instrument-Aufnahmen
- Software-Instrument-Aufnahmen punktuell löschen
- Notenwiederholung verwenden
- Software-Instrument-Aufnahmen ersetzen
- Mehrere Software-Instrument-Spuren aufnehmen
- Mehrere MIDI-Geräte in mehreren Spuren aufnehmen
- Software-Instrumente und Audiomaterial gleichzeitig aufnehmen
- Step-Input-Aufnahmetechniken verwenden
- MIDI-Befehle von einer anderen Musik-App aufnehmen
- MIDI intern auf Software-Instrument-Spuren routen
- Metronom verwenden
-
- Loops und andere Mediendateien in Logic Pro verwenden
- Ordner in der Übersicht „Alle Dateien“ mit Lesezeichen versehen
-
- Projektaudioübersicht – Übersicht
- Audiodateien zur Projektaudioübersicht hinzufügen und daraus löschen
- Audioregionen in der Projektaudioübersicht abspielen
- Audiodateien sortieren, gruppieren und umbenennen
- Audiodateien bewegen, kopieren und konvertieren
- Informationen einer Audioregion exportieren und importieren
- Komprimierte Audiodateien importieren
-
- Arrangieren – Übersicht
-
- Bereich „Spuren“ – Übersicht
- Objekte mithilfe des Lineals positionieren
- Objekte mithilfe von Hilfslinien zur Ausrichtung positionieren
- Objekte am Raster ausrichten
- Im Bereich „Spuren“ automatisch zoomen
- Regionen quantisieren
- Positionierung mit Verschiebemodi steuern
- Projekt per Scrubbing vor- oder zurückspulen
- Im Bereich „Spuren“ scrollen und zoomen
- Symbolleiste anpassen
-
- Regionen – Übersicht
- Regionen auswählen
- Teilregionen auswählen
- Regionen ausschneiden, kopieren und einsetzen
- Regionen bewegen
- Lücken hinzufügen oder entfernen
- Wiedergabe einer Region verzögern
- Regionen loopen
- Regionen wiederholen
- Größe von Regionen ändern
- Regionen stumm- oder soloschalten
- Time-Stretching
- Audioregionen umkehren
- Regionen teilen
- MIDI-Regionen trennen
- Regionen zusammenführen
- Regionen im Bereich „Spuren“ erstellen
- Pegel von Audioregionen im Bereich „Spuren“ ändern
- Audioregionen im Bereich „Spuren“ normalisieren
- Aliasse für MIDI-Regionen erstellen
- Wiederholte MIDI Regionen in Loops konvertieren
- Farben von Regionen ändern
- MIDI-Region in eine Pattern-Region in Logic Pro für Mac konvertieren
- MIDI-Region durch eine Session Player-Region in Logic Pro für Mac ersetzen
- Audioregionen in Samples für ein Sampler-Instrument konvertieren
- Region umbenennen
- Regionen löschen
-
- Akkorde – Übersicht
- Akkorde hinzufügen und löschen
- Akkorde auswählen
- Akkorde ausschneiden, kopieren und einsetzen
- Akkorde verschieben und skalieren
- Akkorde in der Akkordspur loopen
- Akkorde transponieren
- Akkorde bearbeiten
- Mit Akkordgruppen arbeiten
- Akkordprogressionen verwenden
- Akkordrhythmus ändern
- Auswählen, welchen Akkorden eine Session Player-Region folgt
- Tonart eines Akkordbereichs analysieren
- Akkorde in Audio- oder MIDI-Regionen in Logic Pro für Mac analysieren
- Gesangs- und Instrumental-Stems mit der Stem-Aufteilung extrahieren
- Groove-Templates erstellen
-
- Übersicht
- Audioregionen auswählen
- Audioregionen ausschneiden, kopieren und einsetzen
- Audioregionen bewegen
- Audioregionen trimmen
- Audioregionen teilen und verbinden
- Bearbeitungen an Nulldurchgängen einrasten
- Audioregionen löschen
- Flex Time und Flex Pitch im Logic Pro für Mac-Audiospureditor verwenden
- Automation im Audiospureditor verwenden
-
- Übersicht
-
- Noten hinzufügen
- Noten auswählen
- Objekte am Raster ausrichten
- Noten verschieben
- Noten kopieren
- Tonhöhe von Noten ändern
- Notenlänge ändern
- Noten-Velocity bearbeiten
- Zeitposition von Noten quantisieren
- Tonhöhe von Noten quantisieren
- Notenartikulation ändern
- Position von Events schützen
- Noten stummschalten
- Notenfarbe ändern
- Notenetikette anzeigen
- Noten löschen
- Noten zeitlich dehnen oder stauchen
- Mehrere MIDI-Regionen anzeigen
- Akkorde teilen
- Bereich „Automation/MIDI“ im Pianorolleneditor
- Andere Editoren öffnen
-
- Übersicht „Session Player“
- Der Session Player-Editor
- Session Player-Typ und-Stil auswählen
- Akkorde und Session Player
- Session Player-Presets auswählen
- Session Player-Performance erneut generieren
- Dem Rhythmus von Akkorden und anderen Spuren folgen
- Mit Drummer Multi-Channel-Kit arbeiten
- Session Player-Regionen in MIDI- oder Pattern-Regionen umwandeln
-
- Flex Time und Flex Pitch – Übersicht
-
- Flex Pitch-Algorithmen und Parameter
- Tonhöhe und Timing mit Flex Pitch bearbeiten
- Tonhöhe von Audio im Bereich „Spuren“ schnell bearbeiten
- Zeitverhalten von Audioregionen mit Flex Pitch korrigieren
- Tonhöhe von Audioregionen quantisieren
- MIDI aus Audioaufnahmen erstellen
- Notenpegel in Audioregionen ändern
- Varispeed zum Ändern von Tempo und Tonhöhe von Audio verwenden
-
- Erweiterte Logic Pro für Mac-Editoren – Übersicht
-
- Schritteditor – Übersicht
-
- Raster- und Schrittdarstellung ändern
- Schritte im Schritteditor erzeugen
- Schritte im Schritteditor auswählen
- Schritte im Schritteditor löschen
- Gelöschte Schritte im Schritteditor wiederherstellen
- Schrittwerte im Schritteditor ändern
- Schritte im Schritteditor bewegen und kopieren
- Position von Schritten schützen
- Lane-Sets verwenden
-
- Audiodateieditor – Übersicht
- Audiodateien im Audiodateieditor wiedergeben
- In Audiodateien mit dem Audiodateieditor navigieren
-
- Befehle zur Bearbeitung im Audiodateieditor
- Audiodateien mit Transient-Markern bearbeiten
- Stiftwerkzeug im Audiodateieditor verwenden
- Audiodateien trimmen oder stummschalten
- Gleichspannungsversatz entfernen
- Ebenen in Audiodateien festlegen
- Audiodateien normalisieren
- Audiodateien ein-/ausblenden
- Audio umkehren und Phase invertieren
- Loop-Befehle im Audiodateieditor
- Bearbeitungsschritte im Audiodateieditor widerrufen
- Audiodateien sichern
- Externen Sample-Editor verwenden
-
- Mischen – Übersicht
- Eingang-Format für Channel-Strips einstellen
- Pan-/Balance-Position eines Channel-Strips einstellen
- Channel-Strips stumm- oder solo schalten
- Channel-Strips im Mixer neu anordnen
-
- Plug-ins – Übersicht
- Plug-ins hinzufügen, entfernen, bewegen und kopieren
- Nach Plug-ins im Mixer suchen
- Plug-in per Drag & Drop auf einer Spur einfügen
- Plug-ins in inaktiven Channel-Strips aktivieren
- Channel EQ-Effekt verwenden
- Im Plug-in-Fenster arbeiten
- Mit Plug-in-Einstellungen arbeiten
- Mit Plug-in-Latenzen arbeiten
- Mit Audio Units in Logic Pro für Mac arbeiten
- MPE mit Software-Instruments verwenden
- Plug-in-Manager verwenden
- Mit Channel-Strip-Settings arbeiten
-
- Audio über Insert-Effekte routen
- Audio über Send-Effekte routen
- Panning für Sends unabhängig anpassen
- Multi-Ausgang-Instrumente verwenden
- Ausgang-Channel-Strips verwenden
- Stereo-Ausgänge eines Channel-Strips bestimmen
- Mono-Ausgang eines Channel-Strips definieren
- Spuren für Signalfluss-Channel-Strips erstellen
- Surround-Panning
- Fenster für die I/O-Beschriftungen verwenden
- Anpassungen an Mixer und Plug-in widerrufen und wiederholen
-
- Smart Controls – Übersicht
- Smart Controls für Master-Effekte anzeigen
- Anderes Layout für Smart Controls auswählen
- Automatische MIDI-Controller-Zuweisungen
- Bildschirmsteuerungen automatisch mappen
- Bildschirmsteuerungen mappen
- Mapping-Parameter bearbeiten
- Parameter-Mapping-Kurven verwenden
- Plug-in-Fenster für eine Bildschirmsteuerung öffnen
- Bildschirmsteuerungen umbenennen
- Artikulations-IDs zum Ändern von Artikulationen verwenden
- Hardwarebedienelemente zu Bildschirmsteuerungen zuweisen
- Smart Control-Bearbeitungen mit gesicherten Einstellungen vergleichen
- Arpeggiator verwenden
- Bewegungen von Bildschirmsteuerungen automatisieren
-
- Live Loops – Übersicht
- Zellen starten und anhalten
- Mit Live-Loops-Zellen arbeiten
- Loop-Einstellungen für Zellen ändern
- Interaktion zwischen dem Live Loops-Raster und dem Bereich „Spuren“
- Zellen bearbeiten
- Szenen bearbeiten
- Mit dem Zelleneditor arbeiten
- Zellen bouncen
- Live Loops-Performance aufnehmen
- Live Loops-Rastereinstellungen ändern
- Live Loops mit anderen Geräten steuern
-
- Step Sequencer – Übersicht
- Step Sequencer mit Drum Machine Designer verwenden
- Akkorde und Tonhöhe in Step Sequencer
- Step Sequencer-Pattern-Live-Aufnahmen erstellen
- Step Sequencer-Pattern schrittweise aufnehmen
- Pattern laden und speichern
- Pattern-Wiedergabe modifizieren
- Schritte bearbeiten
- Zeilen bearbeiten
- Informationsfenster „Step Sequencer“
- Step Sequencer anpassen
-
- Globale Änderungen – Übersicht
- Transpositionssteuerung mit dem Parameter „Tonhöhenquelle“
-
- Tempo – Übersicht
-
- Smart Tempo – Übersicht
- Aufnahmen mit freiem Tempo verwenden
- Modus „Projekttempo“ auswählen
- Einstellung „Flex & Folgen“ auswählen
- Smart Tempo mit Mehrspuraudio verwenden
- Im Editor „Smart Tempo“ arbeiten
- Die Tempoanalyse mit Hinweisen verbessern
- Ergebnisse der Tempoanalyse mit Beat-Hinweisen korrigieren
- Smart Tempo-Änderungen durch Sperren eines Bereichs schützen
- Audioaufnahmen an das Projekttempo anpassen
- Tempo an eine Audioregion anpassen
- Tempoinformationen aus einer Audiodatei verwenden
- Tempowechsel aufnehmen
- Tempo-Interpreter verwenden
- Temporegler verwenden
- Projektlautstärke steuern
-
- Übersicht
-
- Notationseditor – Übersicht
- Notation anzeigen
- MusicXML-Dateien importieren
- Grafische Positionierung von Objekten
- Objekte bewegen und kopieren
- Größe von Noten und Symbolen ändern
- Freien Platz anpassen
- Events mehrfach kopieren
- Objekte in mehrere Regionen einsetzen
- Mehrere Objekte bearbeiten
- Mehrere Regionen auswählen
- Regionen ausblenden
- Noten hinzufügen
-
- Partbox – Übersicht
- Notationssymbole anzeigen
- Notationssymbole auswählen
- Noten und Pausen hinzufügen
- Noten und andere Symbole zu mehreren Regionen hinzufügen
- Takt- und Tonartwechsel hinzufügen
- Notenschlüssel ändern
- Dynamikanweisungen, Bögen und Crescendi hinzufügen
- Notenköpfe ändern
- Symbole zu Noten hinzufügen
- Triller, Ornamente und Tremolo-Symbole hinzufügen
- Haltepedalsymbole hinzufügen
- Akkordsymbole hinzufügen
- Akkorddiagramme und Tabulatorsymbole hinzufügen
- Taktstriche, Wiederholungen und Coda-Markierungen hinzufügen
- Seiten- und Zeilenumbruchsymbole hinzufügen
-
- Noten auswählen
- Noten bewegen und kopieren
- Tonhöhe, Dauer und Velocity einer Note ändern
- Notenartikulation ändern
- Zeitposition von Noten quantisieren
-
- Notenattribute – Übersicht
- Notenköpfe ändern
- Größe und Position von Noten ändern
- Erscheinungsbild von Vorzeichen ändern
- Erscheinungsbild von Balken ändern
- Stimmen- und Notensystemzuordnung ändern
- Richtung von Haltebögen ändern
- Synkopierung und Interpretation von Noten ändern
- Unabhängige Noten verwenden
- Notenfarbe ändern
- Notenattribute zurücksetzen
- Begrenzung der Noteneingabe auf die aktuell verwendete Tonart
- Darstellung von Bögen steuern
- N-Tolen hinzufügen und bearbeiten
- Darstellungsquantisierung mit N-Tolen überschreiben
- Vorschlagnoten und unabhängigen Noten hinzufügen
- Noten löschen
- Automation im Notationseditor verwenden
-
- Notensystemstile - Übersicht
- Notensystemstile zu Spuren zuweisen
- Fenster „Notensystemstil“
- Notensystemstile erzeugen
- Notensysteme bearbeiten
- Notensystem und Stimme bearbeiten sowie Parameter zuweisen
- Notenzeilen oder Stimmen im Fenster „Notensystemstil“ in Logic Pro für Mac hinzufügen oder löschen
- Notenzeilen oder Stimmen im Fenster „Notensystemstil“ in Logic Pro für Mac kopieren
- Notensystemstile zwischen Projekten kopieren
- Notensystemstile löschen
- Noten zu Stimmen und Notensystemstilen zuweisen
- Mehrstimmige Teile in separaten Notenzeilen anzeigen
- Stimmzuweisung von Notationssymbolen ändern
- Balkenverbindungen zwischen Noten erzeugen
- Gemappte Notensystemstile für die Schlagzeugnotation verwenden
- Voreingestellte Notensystemstile
-
- Notationssets - Übersicht
- Notationsset auswählen
- Notationssets erstellen und löschen
- Notationsset-Parameter bearbeiten
- Instrumente in einem Notationsset ändern
- Notationssets skalieren
- Layouts für eine Notation und ihre Einzelstimmen erzeugen
- Stimmen aus einer Notation exportieren
- Notationssets aus anderen Projekten importieren
- Notation teilen
-
- Surround- und 3D-Audio – Übersicht
-
- 3D-Audio- und Surround-Projekte konvertieren
- Verarbeitung der räumlichen Wiedergabe auf QTA-Dateien anwenden
- Objekt- und Bed-Spuren aus 3D-Audioprojekten importieren
- Surround-Formate in einem „3D-Audio mit Dolby Atmos“-Mix
- Plug-ins für den Surround-Master-Channel-Strip
- Workflows bei der Abmischung für „3D-Audio mit Dolby Atmos“
-
-
- Logic Pro-Einstellungen – Übersicht
-
- Einstellungsbereich „Allgemein“ > „Projekthandhabung“
- Einstellungsbereich „Allgemein“ > „Bearbeitung“
- Einstellungsbereich „Allgemein“ > „Cycle“
- Einstellungsbereich „Allgemein“ > „Folgen“
- Einstellungen „Mitteilungen“
- Einstellungsbereich „Allgemein“ > „Bedienungshilfen“
- Einstellungen für „Sound Library“
-
- Einstellungen für Audiogeräte
- Bereich „Allgemein“
- Sampler-Einstellungen
- Einstellungsbereich „Allgemein“ > „Bearbeitung“
- Einstellungsbereich „Audio“ > „I/O-Zuweisungen“ > „Ausgang“
- Einstellungsbereich „Audio“ > „I/O-Zuweisungen“ > „Bounce-Dateisuffixe“
- Einstellungsbereich „Audio“ > „I/O-Zuweisungen“ > „Eingang“
- Einstellungsbereich „Dateieditor“
- Einstellungsbereich „Audio“ > „MP3“
- Einstellungsbereich „Aufnahme“
- Bereich „Notation“
- Filmeinstellungen
- Einstellungsbereich „Automation“
- Einstellungsbereich „Meine Info“
-
- Projekteinstellungen – Übersicht
- Projekteinstellungsbereich „MIDI“ > „Allgemein“
- Projekteinstellungsbereich „Aufnahme“
- Projekteinstellungsbereich „Smart Tempo“
-
- Projekteinstellungsbereich „Notation“ > „Global“
- Projekteinstellungen „Ziffern & Namen“
- Projekteinstellungen „Tabulatur“
- Projekteinstellungen „Akkorde & Diagramme“
- Projekteinstellungsbereich „Notation“ > „Schlüssel, Takt- und Tonart“
- Projekteinstellungen „Layout“
- Projekteinstellungen „MIDI-Beeinflussung“
- Projekteinstellungsbereich „Notation“ > „Farben“
- Projekteinstellungen „Film“
- Projekteinstellungsbereich „Metronom“
- Projekteinstellungsbereich „Medien“
-
- Tastaturkurzbefehle – Übersicht
- Tastaturkurzbefehle durchsuchen, importieren und sichern
- Tastaturkurzbefehle zuweisen
- Tastaturkurzbefehle kopieren und drucken
-
- Globale Befehle
- Allgemeine Bedienoberflächenbefehle
- Verschiedene Fenster
- Fenster, die Audiodateien anzeigen
- Spuren und verschiedene Editoren im Hauptfenster
- Verschiedene Editoren
- Anzeigen, die die Zeitskala anzeigen
- Anzeigen, die Automation anzeigen
- Spuren im Hauptfenster
- Live Loops-Raster
- Mixer
- MIDI-Environment
- Pianorolle
- Notationseditor
- Event-Editor
- Schritteditor
- Step Sequencer
- Projektaudio
- Audiodateieditor
- Editor „Smart Tempo“
- Bibliothek
- Sampler
- Drum Machine Designer
- Step-Input-Keyboard
- Smart Controls
- Werkzeugmenü
- Installationsfenster für Bedienoberflächen
-
- Logic Pro-Projekte
- Verschiedene Fenster
- Fenster „Controller-Zuweisungen“
- Steuerungsleiste
- Bereich „Spuren“
- Globale Spuren
- Automation
- Live Loops-Raster
- Mixer
- MIDI-Environment
- Pianorolleneditor
- Notationseditor
- Event-Liste
- Schritteditor
- Step Sequencer
- Flex Time
- Audiodateieditor
- Editor „Smart Tempo“
- Surround-Panner
- Channel EQ
- Space Designer
- Sampler
-
- Touch Bar-Kurzbefehle
-
-
- Mit der Bedienoberfläche arbeiten
- Bedienoberflächen verbinden
- Bedienoberfläche in Logic Pro für Mac hinzufügen
- Automatische Zuordnung für USB-MIDI-Controller
- Bedienoberflächen gruppieren
- Einstellungen der Bedienoberfläche – Übersicht
- Anzeige modaler Dialogfenster
- Tipps zur Verwendung deiner Bedienoberfläche
- Unterstützte Bedienoberflächen
- Software und Firmware für Logic Pro für Mac
-
- Controller-Zuweisungen – Übersicht
-
- Controller-Zuweisungen – Ansicht „Erweitert“
- Parameter in der Ansicht „Erweitert“
- Controller in der Ansicht „Erweitert“ zuweisen und löschen
- Zonen und Modi
- Felder „Controller-Name“ und „Etikett“
- Parameter der Optionen „Flip-Gruppe“ und „Exklusiv“
- Parameter im Einblendmenü „Klasse“
- Parameter „MIDI-Input“ in der Ansicht „Erweitert“
- OSC-Nachrichtenpfade
- Parameter im Bereich „Wert“ der Ansicht „Erweitert“
- Tasten zu Tastaturkurzbefehlen zuweisen
-
-
- Environment – Übersicht
- Allgemeine Objektparameter
- Environment anpassen
-
-
- Reglerobjekte – Übersicht
- Reglerobjekte verwenden
- Wiedergaberegler bewegen
- Mit Objektgruppen arbeiten
- Reglerstile
- Reglerfunktionen: MIDI-Events
- Reglerfunktionen: Bereich, Wert als
- Reglerfunktionen: Filter
- Vektor-Regler
- Spezielle Regler – Übersicht
- Kabelumschalter
- Meta-Event-Regler
- SysEx-Regler
- Mit SysEx-Befehlen arbeiten
- Spezielle Funktionen
- Ornament-Objekte
- MMC-Aufnahmetasten
- Keyboard-Objekte
- Monitor-Objekte
- Kanaltrenner-Objekt
- Objekte „Physischer Eingang“
- Objekte „Physischer Eingang“
- MIDI-Metronom-Objekte
-
-
- Filtereffekte – Übersicht
-
- EVOC 20 TrackOscillator – Übersicht
- Vocoder – Übersicht
- Bedienungsoberfläche des EVOC 20 TrackOscillator
- Steuerungen für „Analysis In“
- Steuerungen für „U/V Detection“
- Steuerungen für „Synthesis In“
- Steuerungen des Tracking-Oszillators
- Tonhöhensteuerungen des Tracking-Oszillators
- Steuerungen für Formant-Filter
- Modulation-Steuerungen
- Output-Steuerungen
- Erweiterte Parameter
-
- MIDI-Plug-ins verwenden
-
- Arpeggiator – Übersicht
- Parameter für die Arpeggiator-Steuerung
- Parameter für Notenfolge – Übersicht
- Notenfolge-Variationen
- Notenfolge-Inversionen
- Parameter für Arpeggio-Pattern – Übersicht
- Live-Modus verwenden
- Grid-Modus verwenden
- Optionsparameter des Arpeggiators
- Keyboard-Parameter des Arpeggiators
- Keyboard-Parameter verwenden
- Controller zuweisen
- Modifier-Steuerungen
- Steuerungen für „Note Repeater“
- Steuerungen in „Randomizer“
-
- Scripter verwenden
- Script Editor verwenden
- Scripter-API – Übersicht
- Funktionen für die MIDI-Verarbeitung – Übersicht
- Funktion „HandleMIDI“
- Funktion „ProcessMIDI“
- Funktion „GetParameter“
- Funktion „SetParameter“
- Funktion „ParameterChanged“
- Reset-Funktion
- JavaScript-Objekte – Übersicht
- JavaScript Event-Objekt verwenden
- JavaScript TimingInfo-Objekt verwenden
- Objekt „Trace“ verwenden
- beatPos-Eigenschaft des MIDI-Events verwenden
- JavaScript MIDI-Objekt verwenden
- Scripter-Steuerungen erstellen
- Transposer-Steuerungen
- MIDI auf einer Spur aufnehmen
-
-
- Alchemy – Übersicht
- Alchemy-Benutzeroberfläche – Übersicht
- Alchemy-Leiste „Name“
- Alchemy-Dateipositionen
-
- Alchemy-Source – Übersicht
- Source-Master-Steuerungen
- Importübersicht
- Steuerungen der Source-Unterseite
- Source-Filter-Steuerelemente
- Tipps zur Verwendung von-Source-Filtern
- Source-Elemente – Übersicht
- Additivelement-Steuerungen
- Additivelement-Effekte
- Spektralelement-Steuerungen
- Spektralelement-Effekte
- Parameter zur Tonhöhenkorrektur
- Steuerungen für Formant-Filter
- Granularelement-Steuerungen
- Sampler-Element-Steuerungen
- VA-Element-Steuerungen
- Wide Unison-Modus
- Source-Modulationen
- Morph-Steuerungen
-
- Alchemy-Source-Bearbeitungsfenster – Übersicht
- Globale Steuerungen des Informationsfensters
- Gruppensteuerungen im Informationsfenster
- Zonensteuerungen im Informationsfenster
- Keymap-Editor
- Wellenformeditor für Zonen
- Bearbeitungsfenster „Additive“ – Übersicht
- Teilton-Balkendarstellung
- Steuerungen für Teiltonhüllkurve
- Bearbeitungsfenster „Spectral“
- Alchemy-Master-Stimmenbereich
-
- Alchemy-Modulation – Übersicht
- Modulationsrack-Steuerungen
- LFO-Steuerungen
- Steuerungen für AHDSR-Hüllkurven
- Steuerungen für Hüllkurven mit mehreren Segmenten
- Sequenzer
- Parameter für „Envelope Follower“
- ModMap-Parameter
- MIDI-Steuerungsmodulatoren
- Noteneigenschaftsmodulatoren
- Perform-Steuerungsmodulatoren
- Erweiterte Parameter in Alchemy
-
- ES2 – Übersicht
- Bedienoberfläche des ES2
-
- Oszillator-Parameter – Übersicht
- Grundlegende Oszillator-Wellenformen
- Pulsbreitenmodulation verwenden
- Frequenzmodulation verwenden
- Ringmodulation verwenden
- Digiwaves verwenden
- Noise-Generator verwenden
- Analog-Oszillatoren verstimmen
- Streckung
- Oszillatorpegel ausgleichen
- Oszillator-Startpunkte festlegen
- Oszillatoren synchronisieren
-
- ES2-Modulation – Übersicht
- LFOs verwenden
- Vector-Hüllkurve verwenden
-
- Vector Envelope-Punkte verwenden
- Solo- und Sustain-Punkte der Vector-Hüllkurve verwenden
- Vector-Hüllkurven-Loops einrichten
- Release-Verhalten von Vector Envelope
- Kurvenformen für die Übergangspunkte der Vector-Hüllkurve
- Zeiten für die Vector-Hüllkurve festlegen
- Zeitskalierung für die Vector-Hüllkurve verwenden
- Kontextmenü von Vector Envelope verwenden
- Planar Pad verwenden
- Referenz der Modulationsquellen
- Referenz der „Via“-Modulationsquellen
- Steuerungen des integrierter Effektprozessors des ES2
- ES2 im Surround-Modus verwenden
- Erweiterte Parameter
-
-
- Quick Sampler – Übersicht
- Audio zu Quick Sampler hinzufügen
- Quick Sampler – Wellenformanzeige
- Flex in Quick Sampler verwenden
- Pitch-Steuerungen von Quick Sampler
- Filter-Steuerungen von Quick Sampler
- Filtertypen von Quick Sampler
- Amp-Steuerungen von Quick Sampler
- Erweiterte Parameter von Quick Sampler
-
- Sample Alchemy – Übersicht
- Benutzeroberfläche – Übersicht
- Quellenmaterial hinzufügen
- Bearbeitungsmodus
- Wiedergabemodi
- Source-Übersicht
- Synthesemodi
- Granular-Steuerungen
- Additiveffekte
- Additiveffekt-Steuerungen
- Spektraleffekt
- Spektraleffekt-Steuerungen
- Modul „Filter“
- Tiefpass-, Bandpass- und Hochpassfilter
- Filter „Comb PM“
- Filter „Downsampler“
- Filter „FM“
- Hüllkurvengeneratoren
- Mod Matrix
- Modulationsrouting
- Modus „Motion“
- Modus „Trimmen“
- Menü „More“
-
- Sampler – Übersicht
- Sampler-Instrumente im Sampler laden und sichern
-
- Sampler-Bereiche „Mapping“ und „Zone“ – Übersicht
- Key Mapping Editor verwenden
- Gruppenansicht verwenden
- Erweiterte Gruppenauswahl vornehmen
- Zwischen Sample-Gruppen ein- und ausblenden
- Zonenansicht verwenden
- Menübefehle im Bereich „Mapping“ verwenden
- Bereich „Zone“ verwenden
- Audiomaterial mit dem Flex-Modus synchronisieren
- Im Audiodateieditor bearbeiten
- Artikulationsverarbeitung in Sampler
- Speicherverwaltung von Sampler
- Erweiterte Parameter von Sampler
-
- Sculpture – Übersicht
- Die Oberfläche von Sculpture
- Globale Parameter
- Parameter der Amplitudenhüllkurve einstellen
- Waveshaper verwenden
- Filter-Parameter
- Output-Parameter
- „Surround Range“ und „Surround Diversity“ verwenden
- MIDI-Controller definieren
- Erweiterte Parameter
-
- Studio Piano
-
- Ultrabeat – Übersicht
- Bedienoberfläche von Ultrabeat
- Synthesizer-Bereich – Übersicht
-
- Oszillator – Übersicht
- Phasenoszillator-Modus von Oszillator 1
- FM-Modus von Oszillator 1 verwenden
- Sidechain-Modus von Oszillator 1
- Phasenoszillator-Modus von Oszillator 2
- Wellenformeigenschaften
- Sample-Modus von Oszillator 2 verwenden
- Modeling-Modus von Oszillator 2 verwenden
- Steuerungen des Ringmodulators
- Steuerungen des Rauschgenerators
- Steuerungen für den Filterbereich
- Steuerungen des Distortion-Schaltkreises
- Glossar
- Urheberrechte und Marken
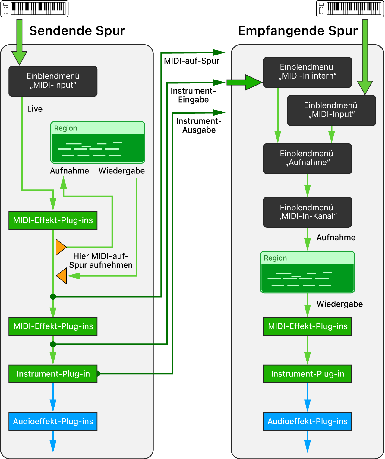
MIDI intern auf Software-Instrument-Spuren in Logic Pro für Mac routen
Mit der Funktion „MIDI-In intern“ kannst du den MIDI-Ausgang von MIDI-Effekt-Plug-ins oder Software-Instrument-Plug-ins auf einer Software-Instrument-Spur (sendende Spur) auf eine beliebige Software-Instrument-Spur (empfangende Spur) in deinem Projekt routen oder aufnehmen. Dieses Konzept ähnelt der Verwendung von Aux-Sends, bei denen Audiosignale nicht nur von einer Spur an den Hauptausgang gesendet, sondern auch intern auf eine beliebige Empfängerspur geroutet werden. Ähnlich wie beim Verwenden von Aux-Sends, durch die du das Signal an verschiedenen Punkten im Signalfluss abgreifen kannst (z. B. bei den Pre-Fader- oder Post-Fader-Sends), ermöglicht dir das interne MIDI-Routing in Logic Pro, das MIDI-Signal an verschiedenen Punkten im MIDI-Signalweg einer Software-Instrument-Spur abzugreifen. Diese Punkte werden als „MIDI auf Spur“, „Instrument-Eingang“ und „Instrument-Ausgang“ bezeichnet.
Sobald du eine „MIDI-In intern“-Quelle in der empfangenden Spur auswählst, wird im Informationsfenster „Spur“ das Einblendmenü „Aufnehmen“ angezeigt. In diesem Menü kannst du auswählen, ob du nur das „MIDI-In intern“-Signal oder auch das MIDI-Eingabesignal in dieser Spur empfangen möchtest.

MIDI auf Spur
Das Untermenü „MIDI auf Spur“ des Einblendmenüs „MIDI-In intern“ im Informationsfenster „Spur“ listet die Spuren in deinem Projekt auf, die „Hier MIDI auf Spur aufnehmen“ in den zugehörigen MIDI-Effekt-Slots verwenden. Du kannst den Ausgang des MIDI-Effekt-Plug-ins der sendenden Spur (mit der Markierung Hier MIDI in Spur aufnehmen) in jeder beliebigen Software-Instrument-Spur aufnehmen, indem du diese Option im Einblendmenü „MIDI-In intern“ der entsprechenden Spur auswählst.
Tipp: Spiele dein MIDI-Keyboard, das auf eine Spur mit geladenen MIDI-Effekt-Plug-ins geroutet ist, um das verarbeitete MIDI-Signal auf jeder beliebigen Software-Instrument-Spur aufzunehmen.
Instrument-Eingang
Das Untermenü „Instrument-Eingang“ des internen Einblendmenüs „MIDI-In intern“ im Informationsfenster „Spur“ listet alle Software Instrument-Spuren auf, in die ein Software Instrument-Plug-in geladen werden kann. Dieses Signal entspricht dem Ausgabesignal des letzten MIDI-Effekt-Plug-ins der sendenden Spur. Das ist derselbe Punkt des MIDI-Signalwegs wie der Eingang ihres Instrument-Plug-ins.
Tipp: Spiele die MIDI-Regionen der sendenden Spur mit geladenen MIDI-Effekt-Plug-ins ab, um das verarbeitete MIDI-Signal auf jeder beliebigen Software-Instrument-Spur aufzunehmen.
Instrument-Ausgang
Das Untermenü „Instrument-Eingang“ des Einblendmenüs „MIDI-In intern“ im Informationsfenster „Spur“ listet alle Software Instrument-Spuren auf, in denen ein Software-Instrument-Plug-in geladen ist, das MIDI-Events senden kann. Du kannst den MIDI-Ausgang eines solchen Plug-ins auf jede Software Instrument-Spur in deinem Projekt routen, indem du ihn im Menü „Instrument-Ausgang“ der empfangenden Spur auswählst.
Tipp: Wenn ein Instrument-Plug-in mehrere MIDI-Signale an dedizierte MIDI-Kanäle senden kann, dann kannst du diese sendende Spur im Einblendmenü „MIDI-In intern“ mehrerer Empfängerspuren auswählen, einen dedizierten MIDI-In-Kanal für jede dieser Spuren auswählen und so das mehrspurige MIDI-Signal in einem Durchgang aufnehmen.

MIDI-Ausgang eines MIDI-Effekt-Plug-ins auf beliebigen Software-Instrument-Spuren aufnehmen
Wähle in der Software-Instrument-Spur, die du als Ausgangsgerät (sendende Spur) verwenden willst, „Hier MIDI in Spur aufnehmen“ im Einblendmenü für MIDI-Effekt-Plug-ins aus.
Die Spur wird jetzt im Untermenü „MIDI auf Spur“ des Einblendmenüs „Internes MIDI In“ aufgelistet, einem Element des Informationsfensters „Spur“ auf allen Software Instrument-Spuren,
Wähle die Software-Instrument-Spur aus, die das entsprechende MIDI-Signal empfangen soll.
Klicke im Informationsfenster „Spur“ auf das Einblendmenü „Internes MIDI In“ und wähle dann die sendende Spur aus dem Untermenü „MIDI auf Spur“ aus.
Die sendende Spur wird mit ihrer Spurnummer und ihrem Spurnamen aufgeführt.
Klicke im Informationsfenster „Spur“ auf das Einblendmenü „Aufnehmen“ und wähle aus, ob du nur das „MIDI-In intern“-Signal oder ob du das „MIDI-In intern“- und das MIDI-Eingabesignal empfangen möchtest.
Führe einen der folgenden Schritte aus:
Tippe auf die Taste „Eingangsmonitoring“ der Empfängerspur und spiele die sendende Spur ab, um das eingehende Signal zu hören.
Tippe auf die Taste „Aufnahme aktivieren“ der Empfängerspur und starte die Aufnahme des Signals der sendenden Spur.
Nimm bestehende MIDI-Regionen mit MIDI-Effekt-Plug-ins auf einer anderen Software-Instrument-Spur auf.
Du kannst bestehende MIDI-Regionen in Software-Instrument-Spuren (einschließlich aller Verarbeitungen durch aktive MIDI-Effekt-Plug-ins in dieser Spur) auf beliebige andere Software-Instrument-Spuren in deinem Projekt aufnehmen.
Bewege die Abspielposition vor die erste Region in der Spur, die als Ausgangsspur (sendende Spur) dient.
Wähle die Software-Instrument-Spur aus, die als Eingangsspur (Empfängerspur) dient und auf die du die Regionen aufnehmen möchtest.
Klicke im Informationsfenster „Spur“ auf das Einblendmenü „Internes MIDI In“ und wähle dann die sendende Spur aus dem Untermenü „MIDI auf Spur“ aus.
Die sendende Spur wird mit ihrer Spurnummer, ihrem Spurnamen und dem Namen des Instrument-Plug-ins in dieser Spur aufgeführt.
Klicke im Informationsfenster „Spur“ auf das Einblendmenü „Aufnehmen“ und wähle aus, ob du nur das „MIDI-In intern“-Signal oder ob du das „MIDI-In intern“- und das MIDI-Eingabesignal empfangen möchtest.
Führe einen der folgenden Schritte aus:
Tippe auf die Taste „Eingangsmonitoring“ der Empfängerspur und spiele die sendende Spur ab, um das eingehende Signal zu hören.
Tippe auf die Taste „Aufnahme aktivieren“ der Empfängerspur und starte die Aufnahme des Signals der sendenden Spur.
MIDI-Ausgang eines Instrument-Plug-ins auf beliebigen Software-Instrument-Spuren aufnehmen
Füge in der Software-Instrument-Spur, die als Ausgangsspur (sendende Spur) dienen soll, ein Software-Instrument-Plug-in hinzu, das MIDI-Events senden kann.
Wähle die Software-Instrument-Spur aus, auf der du das MIDI-Signal der sendenden Spur aufnehmen möchtest.
Klicke im Informationsfenster „Spur“ auf das Einblendmenü „Internes MIDI In“ und wähle dann die sendende Spur aus dem Untermenü „MIDI auf Spur“ aus.
Die sendende Spur wird mit ihrer Spurnummer, ihrem Spurnamen und dem Namen des Instrument-Plug-ins in dieser Spur aufgeführt.
Klicke im Informationsfenster „Spur“ auf das Einblendmenü „Aufnehmen“ und wähle aus, ob du nur das „MIDI-In intern“-Signal oder ob du das „MIDI-In intern“- und das MIDI-Eingabesignal empfangen möchtest.
Führe einen der folgenden Schritte aus:
Tippe auf die Taste „Eingangsmonitoring“ der Empfängerspur und spiele die sendende Spur ab, um das eingehende Signal zu hören.
Tippe auf die Taste „Aufnahme aktivieren“ der Empfängerspur und starte die Aufnahme des Signals der sendenden Spur.
MIDI-Ausgang eines Instrument-Plug-ins mit mehreren Ausgängen auf beliebigen Software-Instrument-Spuren aufnehmen
Füge in der Software-Instrument-Spur, die als Ausgangsspur (sendende Spur) dienen soll, ein Instrument-Plug-in mit mehreren Ausgängen hinzu.
Die Spur wird jetzt im Untermenü „Instrument-Ausgang“ des Einblendmenüs „Internes MIDI In“ aufgelistet, einem Element des Informationsfensters „Spur“ auf allen Software Instrument-Spuren. Wenn sie bei nach Spurnummer und -name aufgelistet werden, gefolgt von Namen des Instrument Plug-ins.
Erstelle mehrere Software-Instrument-Spuren, die als Empfängerspuren dienen, um die einzelnen MIDI-Ausgänge des Instrument-Plug-ins mit mehreren Ausgängen aufzunehmen.
Wähle die sendende Spur im Einblendmenü „MIDI-In intern“ des Informationsfensters „Spuren“ in allen Empfängerspuren aus.
Wähle im Einblendmenü „MIDI-In-Kanal“ im Informationsfenster „Spur“ aller Empfängerspuren den MIDI-Kanal aus, der auf die jeweilige Spur geroutet werden soll.
Klicke im Informationsfenster „Spur“ auf das Einblendmenü „Aufnehmen“ und wähle aus, ob du nur das „MIDI-In intern“-Signal oder ob du das „MIDI-In intern“- und das MIDI-Eingabesignal empfangen möchtest.
Führe einen der folgenden Schritte aus:
Klicke auf die Taste „Eingangsmonitoring“ der Empfängerspur und spiele die sendende Spur ab, um das eingehende Signal zu hören.
Klicke auf die Taste „Aufnahme aktivieren“ der Empfängerspur und starte die Aufnahme des Signals der sendenden Spur.